SMART Service won't start, config empty?

Status
Not open for further replies.

Grimm Spector

Explorer
Joined
Jan 28, 2018
Messages
50
When the server starts or if I try to start SMART manually it doesn't start. The log shows:

Code:
shade smartd[75867]: Configuration file /usr/local/etc/smartd.conf parsed but has no entries


I've double checked and only the physical drives have SMART turned on, the usb drives do not. not sure what to do about this. Anyone got any ideas?
 

Bidule0hm

Server Electronics Sorcerer
Joined
Aug 5, 2013
Messages
3,710

Grimm Spector

Explorer
Joined
Jan 28, 2018
Messages
50
Joined
Dec 29, 2014
Messages
1,135
Have you tried rebooting after disabling SMART on the non-capable drives? I had that issue, and a reboot after the disabling worked for me.
 

pbryan

Dabbler
Joined
Apr 14, 2017
Messages
16
I have this exact problem and also commented in the thread mentioned by Bidule0hm. I tried everything that was suggested; disabling SMART for USB/Flash drives, modifying smartd.conf, rebooting, a combination of these, etc. Nothing worked.

The solution I found was to downgrade back to 9.10.2-U6. I coudn't have more than a few days of downtime to troubleshoot this issue and 11.1-U5 didn't add anything of value for my setup. Hopefully this issue is fixed with future updates.

For future reference, rolling back was as simple as changing boot environments to the previous version (at boot, at the console, in GRUB) and setting the active boot environment in the GUI. Even if you updated your pool, it's still compatible with 9.10 as the new flags aren't really used (unless you dedup).
 

Grimm Spector

Explorer
Joined
Jan 28, 2018
Messages
50
I have this exact problem and also commented in the thread mentioned by Bidule0hm. I tried everything that was suggested; disabling SMART for USB/Flash drives, modifying smartd.conf, rebooting, a combination of these, etc. Nothing worked.

The solution I found was to downgrade back to 9.10.2-U6. I coudn't have more than a few days of downtime to troubleshoot this issue and 11.1-U5 didn't add anything of value for my setup. Hopefully this issue is fixed with future updates.

For future reference, rolling back was as simple as changing boot environments to the previous version (at boot, at the console, in GRUB) and setting the active boot environment in the GUI. Even if you updated your pool, it's still compatible with 9.10 as the new flags aren't really used (unless you dedup).

Nope, unfortunately this doesn't solve my problem. It still tells me the config file is empty on boot or if I try to start the service, and it does not start. I also can't downgrade to 9 as I started with 11.1-U4.
 

pbryan

Dabbler
Joined
Apr 14, 2017
Messages
16
Nope, unfortunately this doesn't solve my problem. It still tells me the config file is empty on boot or if I try to start the service, and it does not start. I also can't downgrade to 9 as I started with 11.1-U4.

I'm not sure what your solution would be in that case. I've seen reports of this issue as early as 11.1-U1. Did smartd work for you in 11.1-U4 or has it always been broken?

You could try installing 9.10.2 from scratch (after backing up your config), but I'm not sure how much of a "solution" you consider that.
 

Grimm Spector

Explorer
Joined
Jan 28, 2018
Messages
50
I'm not sure what your solution would be in that case. I've seen reports of this issue as early as 11.1-U1. Did smartd work for you in 11.1-U4 or has it always been broken?

You could try installing 9.10.2 from scratch (after backing up your config), but I'm not sure how much of a "solution" you consider that.

As far as I'm aware it's always been broken. And that seems like a poor solution to me, maybe I can manually put together a proper conf file that it will accept?
 

pbryan

Dabbler
Joined
Apr 14, 2017
Messages
16
I'm wondering if the "error" we see isn't really an error but a "notification". I noticed when I added -d removable to my entry in the smartd.conf file (see here), I didn't get the config file is empty "error" but smartd still didn't start. I'm just not sure where else to look to see if smartd is failing because of something else.
 
Last edited:
Joined
Dec 29, 2014
Messages
1,135
I have noticed something here. It appears that on the main disk controller in my system (Cisco UCS C240 M3S) which is an LSI 9271-8i, the output of camcontrol for disks that are marked as JBOD are not found. Version is FreeNAS-11.1-U5.

I have another system that has an HP D2700 external enclosure with 25 drive in it attached to an LSI 9207-8e. Smart starts on that system, but the script parsing the device list only finds the devices attached via the 9207. The other system has a slightly slower CPU and 64GB RAM instead of 128GB, but is the same otherwise. Same cards, same FreeNAS version. I am going to post the dmesg info and pciconf info in separate messages. Running into message length limits.
 
Joined
Dec 29, 2014
Messages
1,135
Code:
Hardware config and boot messages from dmesg

Copyright (c) 1992-2017 The FreeBSD Project.
Copyright (c) 1979, 1980, 1983, 1986, 1988, 1989, 1991, 1992, 1993, 1994
		The Regents of the University of California. All rights reserved.
FreeBSD is a registered trademark of The FreeBSD Foundation.
FreeBSD 11.1-STABLE #0 r321665+e0c4ca60dfc(freenas/11.1-stable): Wed May 30 14:18:20 EDT 2018
	root@nemesis.tn.ixsystems.com:/freenas-11-releng/freenas/_BE/objs/freenas-11-releng/freenas/_BE/os/sys/FreeNAS.amd64 amd64
FreeBSD clang version 5.0.0 (tags/RELEASE_500/final 312559) (based on LLVM 5.0.0svn)
CPU: Intel(R) Xeon(R) CPU E5-2660 v2 @ 2.20GHz (2200.05-MHz K8-class CPU)
  Origin="GenuineIntel"  Id=0x306e4  Family=0x6  Model=0x3e  Stepping=4
  Features=0xbfebfbff<FPU,VME,DE,PSE,TSC,MSR,PAE,MCE,CX8,APIC,SEP,MTRR,PGE,MCA,CMOV,PAT,PSE36,CLFLUSH,DTS,ACPI,MMX,FXSR,SSE,SSE2,SS,HTT,TM,PBE>
  Features2=0x7fbee3ff<SSE3,PCLMULQDQ,DTES64,MON,DS_CPL,VMX,SMX,EST,TM2,SSSE3,CX16,xTPR,PDCM,PCID,DCA,SSE4.1,SSE4.2,x2APIC,POPCNT,TSCDLT,AESNI,XSAVE,OSXSAVE,AVX,F16C,RDRAND>
  AMD Features=0x2c100800<SYSCALL,NX,Page1GB,RDTSCP,LM>
  AMD Features2=0x1<LAHF>
  Structured Extended Features=0x281<FSGSBASE,SMEP,ERMS>
  XSAVE Features=0x1<XSAVEOPT>
  VT-x: PAT,HLT,MTF,PAUSE,EPT,UG,VPID,VID,PostIntr
  TSC: P-state invariant, performance statistics
real memory  = 139586437120 (133120 MB)
avail memory = 133477036032 (127293 MB)
Event timer "LAPIC" quality 600
ACPI APIC Table: <Cisco0 CiscoUCS>
FreeBSD/SMP: Multiprocessor System Detected: 40 CPUs
FreeBSD/SMP: 2 package(s) x 10 core(s) x 2 hardware threads
WARNING: VIMAGE (virtualized network stack) is a highly experimental feature.
ioapic0 <Version 2.0> irqs 0-23 on motherboard
ioapic1 <Version 2.0> irqs 24-47 on motherboard
ioapic2 <Version 2.0> irqs 48-71 on motherboard
SMP: AP CPU #30 Launched!
SMP: AP CPU #31 Launched!
SMP: AP CPU #12 Launched!
SMP: AP CPU #15 Launched!
SMP: AP CPU #11 Launched!
SMP: AP CPU #24 Launched!
SMP: AP CPU #25 Launched!
SMP: AP CPU #20 Launched!
SMP: AP CPU #38 Launched!
SMP: AP CPU #39 Launched!
SMP: AP CPU #6 Launched!
SMP: AP CPU #2 Launched!
SMP: AP CPU #8 Launched!
SMP: AP CPU #13 Launched!
SMP: AP CPU #32 Launched!
SMP: AP CPU #22 Launched!
SMP: AP CPU #23 Launched!
SMP: AP CPU #18 Launched!
SMP: AP CPU #34 Launched!
SMP: AP CPU #35 Launched!
SMP: AP CPU #17 Launched!
SMP: AP CPU #28 Launched!
SMP: AP CPU #29 Launched!
SMP: AP CPU #19 Launched!
SMP: AP CPU #16 Launched!
SMP: AP CPU #5 Launched!
SMP: AP CPU #14 Launched!
SMP: AP CPU #37 Launched!
SMP: AP CPU #7 Launched!
SMP: AP CPU #10 Launched!
SMP: AP CPU #9 Launched!
SMP: AP CPU #26 Launched!
SMP: AP CPU #4 Launched!
SMP: AP CPU #36 Launched!
SMP: AP CPU #27 Launched!
SMP: AP CPU #3 Launched!
SMP: AP CPU #1 Launched!
SMP: AP CPU #33 Launched!
SMP: AP CPU #21 Launched!
Timecounter "TSC-low" frequency 1100023158 Hz quality 1000
random: entropy device external interface
kbd1 at kbdmux0
random: registering fast source Intel Secure Key RNG
random: fast provider: "Intel Secure Key RNG"
nexus0
cryptosoft0: <software crypto> on motherboard
aesni0: <AES-CBC,AES-XTS,AES-GCM,AES-ICM> on motherboard
padlock0: No ACE support.
acpi0: <Cisco0 CiscoUCS> on motherboard
acpi0: Power Button (fixed)
cpu0: <ACPI CPU> numa-domain 0 on acpi0
cpu1: <ACPI CPU> numa-domain 0 on acpi0
cpu2: <ACPI CPU> numa-domain 0 on acpi0
cpu3: <ACPI CPU> numa-domain 0 on acpi0
cpu4: <ACPI CPU> numa-domain 0 on acpi0
cpu5: <ACPI CPU> numa-domain 0 on acpi0
cpu6: <ACPI CPU> numa-domain 0 on acpi0
cpu7: <ACPI CPU> numa-domain 0 on acpi0
cpu8: <ACPI CPU> numa-domain 0 on acpi0
cpu9: <ACPI CPU> numa-domain 0 on acpi0
cpu10: <ACPI CPU> numa-domain 0 on acpi0
cpu11: <ACPI CPU> numa-domain 0 on acpi0
cpu12: <ACPI CPU> numa-domain 0 on acpi0
cpu13: <ACPI CPU> numa-domain 0 on acpi0
cpu14: <ACPI CPU> numa-domain 0 on acpi0
cpu15: <ACPI CPU> numa-domain 0 on acpi0
cpu16: <ACPI CPU> numa-domain 0 on acpi0
cpu17: <ACPI CPU> numa-domain 0 on acpi0
cpu18: <ACPI CPU> numa-domain 0 on acpi0
cpu19: <ACPI CPU> numa-domain 0 on acpi0
cpu20: <ACPI CPU> numa-domain 1 on acpi0
cpu21: <ACPI CPU> numa-domain 1 on acpi0
cpu22: <ACPI CPU> numa-domain 1 on acpi0
cpu23: <ACPI CPU> numa-domain 1 on acpi0
cpu24: <ACPI CPU> numa-domain 1 on acpi0
cpu25: <ACPI CPU> numa-domain 1 on acpi0
cpu26: <ACPI CPU> numa-domain 1 on acpi0
cpu27: <ACPI CPU> numa-domain 1 on acpi0
cpu28: <ACPI CPU> numa-domain 1 on acpi0
cpu29: <ACPI CPU> numa-domain 1 on acpi0
cpu30: <ACPI CPU> numa-domain 1 on acpi0
cpu31: <ACPI CPU> numa-domain 1 on acpi0
cpu32: <ACPI CPU> numa-domain 1 on acpi0
cpu33: <ACPI CPU> numa-domain 1 on acpi0
cpu34: <ACPI CPU> numa-domain 1 on acpi0
cpu35: <ACPI CPU> numa-domain 1 on acpi0
cpu36: <ACPI CPU> numa-domain 1 on acpi0
cpu37: <ACPI CPU> numa-domain 1 on acpi0
cpu38: <ACPI CPU> numa-domain 1 on acpi0
cpu39: <ACPI CPU> numa-domain 1 on acpi0
attimer0: <AT timer> port 0x40-0x43 irq 0 on acpi0
Timecounter "i8254" frequency 1193182 Hz quality 0
Event timer "i8254" frequency 1193182 Hz quality 100
atrtc0: <AT realtime clock> port 0x70-0x71 irq 8 on acpi0
atrtc0: registered as a time-of-day clock, resolution 1.000000s
Event timer "RTC" frequency 32768 Hz quality 0
hpet0: <High Precision Event Timer> iomem 0xfed00000-0xfed003ff on acpi0
Timecounter "HPET" frequency 14318180 Hz quality 950
Event timer "HPET" frequency 14318180 Hz quality 350
Event timer "HPET1" frequency 14318180 Hz quality 340
Event timer "HPET2" frequency 14318180 Hz quality 340
Event timer "HPET3" frequency 14318180 Hz quality 340
Event timer "HPET4" frequency 14318180 Hz quality 340
Event timer "HPET5" frequency 14318180 Hz quality 340
Event timer "HPET6" frequency 14318180 Hz quality 340
Event timer "HPET7" frequency 14318180 Hz quality 340
Timecounter "ACPI-fast" frequency 3579545 Hz quality 900
acpi_timer0: <24-bit timer at 3.579545MHz> port 0x408-0x40b on acpi0
pcib0: <ACPI Host-PCI bridge> port 0xcf8-0xcff numa-domain 0 on acpi0
pcib0: _OSC returned error 0x10
pci0: <ACPI PCI bus> numa-domain 0 on pcib0
pcib1: <ACPI PCI-PCI bridge> irq 26 at device 1.0 numa-domain 0 on pci0
pci1: <ACPI PCI bus> numa-domain 0 on pcib1
pcib2: <ACPI PCI-PCI bridge> irq 26 at device 1.1 numa-domain 0 on pci0
pci2: <ACPI PCI bus> numa-domain 0 on pcib2
igb0: <Intel(R) PRO/1000 Network Connection, Version - 2.5.3-k> port 0x8060-0x807f mem 0xdec00000-0xdecfffff,0xdef0c000-0xdef0ffff irq 27 at device 0.0 numa-domain 0 on pci2
igb0: Using MSIX interrupts with 9 vectors
igb0: Ethernet address: e4:c7:22:84:8f:30
igb0: Bound queue 0 to cpu 0
igb0: Bound queue 1 to cpu 1
igb0: Bound queue 2 to cpu 2
igb0: Bound queue 3 to cpu 3
igb0: Bound queue 4 to cpu 4
igb0: Bound queue 5 to cpu 5
igb0: Bound queue 6 to cpu 6
igb0: Bound queue 7 to cpu 7
igb1: <Intel(R) PRO/1000 Network Connection, Version - 2.5.3-k> port 0x8040-0x805f mem 0xdeb00000-0xdebfffff,0xdef08000-0xdef0bfff irq 30 at device 0.1 numa-domain 0 on pci2
igb1: Using MSIX interrupts with 9 vectors
igb1: Ethernet address: e4:c7:22:84:8f:31
igb1: Bound queue 0 to cpu 8
igb1: Bound queue 1 to cpu 9
igb1: Bound queue 2 to cpu 10
igb1: Bound queue 3 to cpu 11
igb1: Bound queue 4 to cpu 12
igb1: Bound queue 5 to cpu 13
igb1: Bound queue 6 to cpu 14
igb1: Bound queue 7 to cpu 15
igb2: <Intel(R) PRO/1000 Network Connection, Version - 2.5.3-k> port 0x8020-0x803f mem 0xdea00000-0xdeafffff,0xdef04000-0xdef07fff irq 28 at device 0.2 numa-domain 0 on pci2
igb2: Using MSIX interrupts with 9 vectors
igb2: Ethernet address: e4:c7:22:84:8f:32
igb2: Bound queue 0 to cpu 16
igb2: Bound queue 1 to cpu 17
igb2: Bound queue 2 to cpu 18
igb2: Bound queue 3 to cpu 19
igb2: Bound queue 4 to cpu 20
igb2: Bound queue 5 to cpu 21
igb2: Bound queue 6 to cpu 22
igb2: Bound queue 7 to cpu 23
igb3: <Intel(R) PRO/1000 Network Connection, Version - 2.5.3-k> port 0x8000-0x801f mem 0xde900000-0xde9fffff,0xdef00000-0xdef03fff irq 29 at device 0.3 numa-domain 0 on pci2
igb3: Using MSIX interrupts with 9 vectors
igb3: Ethernet address: e4:c7:22:84:8f:33
igb3: Bound queue 0 to cpu 24
igb3: Bound queue 1 to cpu 25
igb3: Bound queue 2 to cpu 26
igb3: Bound queue 3 to cpu 27
igb3: Bound queue 4 to cpu 28
igb3: Bound queue 5 to cpu 29
igb3: Bound queue 6 to cpu 30
igb3: Bound queue 7 to cpu 31
pcib3: <ACPI PCI-PCI bridge> irq 32 at device 2.0 numa-domain 0 on pci0
pci3: <ACPI PCI bus> numa-domain 0 on pcib3
mps0: <Avago Technologies (LSI) SAS2308> port 0x7000-0x70ff mem 0xdf140000-0xdf14ffff,0xdf100000-0xdf13ffff irq 32 at device 0.0 numa-domain 0 on pci3
mps0: Firmware: 20.00.07.00, Driver: 21.02.00.00-fbsd
mps0: IOCCapabilities: 5a85c<ScsiTaskFull,DiagTrace,SnapBuf,EEDP,TransRetry,EventReplay,MSIXIndex,HostDisc>
pcib4: <ACPI PCI-PCI bridge> irq 32 at device 2.2 numa-domain 0 on pci0
pci4: <ACPI PCI bus> numa-domain 0 on pcib4
pcib5: <ACPI PCI-PCI bridge> irq 42 at device 3.0 numa-domain 0 on pci0
pci5: <ACPI PCI bus> numa-domain 0 on pcib5
nvme0: <Generic NVMe Device> mem 0xdf210000-0xdf213fff irq 40 at device 0.0 numa-domain 0 on pci5
pcib6: <ACPI PCI-PCI bridge> irq 16 at device 17.0 numa-domain 0 on pci0
pci6: <ACPI PCI bus> numa-domain 0 on pcib6
ehci0: <Intel Patsburg USB 2.0 controller> mem 0xdf301000-0xdf3013ff irq 22 at device 26.0 numa-domain 0 on pci0
usbus0: EHCI version 1.0
usbus0 numa-domain 0 on ehci0
usbus0: 480Mbps High Speed USB v2.0
pcib7: <ACPI PCI-PCI bridge> irq 17 at device 28.0 numa-domain 0 on pci0
pci7: <ACPI PCI bus> numa-domain 0 on pcib7
pcib8: <ACPI PCI-PCI bridge> irq 19 at device 28.7 numa-domain 0 on pci0
pci8: <ACPI PCI bus> numa-domain 0 on pcib8
vgapci0: <VGA-compatible display> mem 0xdd000000-0xddffffff,0xde810000-0xde813fff,0xde000000-0xde7fffff irq 19 at device 0.0 numa-domain 0 on pci8
vgapci0: Boot video device
ehci1: <Intel Patsburg USB 2.0 controller> mem 0xdf300000-0xdf3003ff irq 23 at device 29.0 numa-domain 0 on pci0
usbus1: EHCI version 1.0
usbus1 numa-domain 0 on ehci1
usbus1: 480Mbps High Speed USB v2.0
pcib9: <ACPI PCI-PCI bridge> at device 30.0 numa-domain 0 on pci0
pci9: <ACPI PCI bus> numa-domain 0 on pcib9
isab0: <PCI-ISA bridge> at device 31.0 numa-domain 0 on pci0
isa0: <ISA bus> numa-domain 0 on isab0
pcib10: <ACPI Host-PCI bridge> numa-domain 0 on acpi0
pci10: <ACPI PCI bus> numa-domain 0 on pcib10
pci10: <dasp, performance counters> at device 14.1 (no driver attached)
pci10: <dasp, performance counters> at device 19.1 (no driver attached)
pci10: <dasp, performance counters> at device 19.5 (no driver attached)
pcib11: <ACPI Host-PCI bridge> numa-domain 1 on acpi0
pcib11: _OSC returned error 0x10
pci11: <ACPI PCI bus> numa-domain 1 on pcib11
pcib12: <ACPI PCI-PCI bridge> irq 50 at device 1.0 numa-domain 1 on pci11
pci12: <ACPI PCI bus> numa-domain 1 on pcib12
pcib13: <ACPI PCI-PCI bridge> irq 56 at device 2.0 numa-domain 1 on pci11
pci13: <ACPI PCI bus> numa-domain 1 on pcib13
AVAGO MegaRAID SAS FreeBSD mrsas driver version: 06.712.04.00-fbsd
mrsas0: <AVAGO Thunderbolt SAS Controller> port 0xf000-0xf0ff mem 0xfbc60000-0xfbc63fff,0xfbc00000-0xfbc3ffff irq 56 at device 0.0 numa-domain 1 on pci13
mrsas0: Using MSI-X with 16 number of vectors
mrsas0: FW supports <16> MSIX vector,Online CPU 40 Current MSIX <16>
mrsas0: MSI-x interrupts setup success
pcib14: <ACPI PCI-PCI bridge> irq 64 at device 3.0 numa-domain 1 on pci11
pci14: <ACPI PCI bus> numa-domain 1 on pcib14
t5nex0: <Chelsio T520-CR> mem 0xfb300000-0xfb37ffff,0xfa000000-0xfaffffff,0xfbb04000-0xfbb05fff irq 64 at device 0.4 numa-domain 1 on pci14
cxl0: <port 0> numa-domain 1 on t5nex0
cxl0: Ethernet address: 00:07:43:2d:14:70
cxl0: 16 txq, 8 rxq (NIC)
cxl1: <port 1> numa-domain 1 on t5nex0
cxl1: Ethernet address: 00:07:43:2d:14:78
cxl1: 16 txq, 8 rxq (NIC)
t5nex0: PCIe gen3 x8, 2 ports, 18 MSI-X interrupts, 51 eq, 17 iq
pci14: <mass storage, SCSI> at device 0.5 (no driver attached)
pci14: <serial bus, Fibre Channel> at device 0.6 (no driver attached)
pcib15: <ACPI Host-PCI bridge> numa-domain 1 on acpi0
pci15: <ACPI PCI bus> numa-domain 1 on pcib15
pci15: <dasp, performance counters> at device 14.1 (no driver attached)
pci15: <dasp, performance counters> at device 19.1 (no driver attached)
pci15: <dasp, performance counters> at device 19.5 (no driver attached)
acpi_button0: <Power Button> on acpi0
acpi_acad0: <AC Adapter> on acpi0
acpi_syscontainer0: <System Container> on acpi0
acpi_syscontainer1: <System Container> on acpi0
uart0: <16550 or compatible> port 0x3f8-0x3ff irq 4 flags 0x10 on acpi0
uart1: <16550 or compatible> port 0x2f8-0x2ff irq 3 on acpi0
ichwd0: <Intel Patsburg watchdog timer> on isa0
ichwd0: ICH WDT present but disabled in BIOS or hardware
device_attach: ichwd0 attach returned 6
ichwd0: <Intel Patsburg watchdog timer> at port 0x430-0x437,0x460-0x47f on isa0
ichwd0: ICH WDT present but disabled in BIOS or hardware
device_attach: ichwd0 attach returned 6
orm0: <ISA Option ROMs> at iomem 0xc0000-0xc7fff,0xc8000-0xc87ff on isa0
sc0: <System console> at flags 0x100 on isa0
sc0: VGA <16 virtual consoles, flags=0x300>
vga0: <Generic ISA VGA> at port 0x3c0-0x3df iomem 0xa0000-0xbffff on isa0
coretemp0: <CPU On-Die Thermal Sensors> numa-domain 0 on cpu0
est0: <Enhanced SpeedStep Frequency Control> numa-domain 0 on cpu0
coretemp1: <CPU On-Die Thermal Sensors> numa-domain 0 on cpu1
est1: <Enhanced SpeedStep Frequency Control> numa-domain 0 on cpu1
coretemp2: <CPU On-Die Thermal Sensors> numa-domain 0 on cpu2
est2: <Enhanced SpeedStep Frequency Control> numa-domain 0 on cpu2
coretemp3: <CPU On-Die Thermal Sensors> numa-domain 0 on cpu3
est3: <Enhanced SpeedStep Frequency Control> numa-domain 0 on cpu3
coretemp4: <CPU On-Die Thermal Sensors> numa-domain 0 on cpu4
est4: <Enhanced SpeedStep Frequency Control> numa-domain 0 on cpu4
coretemp5: <CPU On-Die Thermal Sensors> numa-domain 0 on cpu5
est5: <Enhanced SpeedStep Frequency Control> numa-domain 0 on cpu5
coretemp6: <CPU On-Die Thermal Sensors> numa-domain 0 on cpu6
est6: <Enhanced SpeedStep Frequency Control> numa-domain 0 on cpu6
coretemp7: <CPU On-Die Thermal Sensors> numa-domain 0 on cpu7
est7: <Enhanced SpeedStep Frequency Control> numa-domain 0 on cpu7
coretemp8: <CPU On-Die Thermal Sensors> numa-domain 0 on cpu8
est8: <Enhanced SpeedStep Frequency Control> numa-domain 0 on cpu8
coretemp9: <CPU On-Die Thermal Sensors> numa-domain 0 on cpu9
est9: <Enhanced SpeedStep Frequency Control> numa-domain 0 on cpu9
coretemp10: <CPU On-Die Thermal Sensors> numa-domain 0 on cpu10
est10: <Enhanced SpeedStep Frequency Control> numa-domain 0 on cpu10
coretemp11: <CPU On-Die Thermal Sensors> numa-domain 0 on cpu11
est11: <Enhanced SpeedStep Frequency Control> numa-domain 0 on cpu11
coretemp12: <CPU On-Die Thermal Sensors> numa-domain 0 on cpu12
est12: <Enhanced SpeedStep Frequency Control> numa-domain 0 on cpu12
coretemp13: <CPU On-Die Thermal Sensors> numa-domain 0 on cpu13
est13: <Enhanced SpeedStep Frequency Control> numa-domain 0 on cpu13
coretemp14: <CPU On-Die Thermal Sensors> numa-domain 0 on cpu14
est14: <Enhanced SpeedStep Frequency Control> numa-domain 0 on cpu14
coretemp15: <CPU On-Die Thermal Sensors> numa-domain 0 on cpu15
est15: <Enhanced SpeedStep Frequency Control> numa-domain 0 on cpu15
coretemp16: <CPU On-Die Thermal Sensors> numa-domain 0 on cpu16
est16: <Enhanced SpeedStep Frequency Control> numa-domain 0 on cpu16
coretemp17: <CPU On-Die Thermal Sensors> numa-domain 0 on cpu17
est17: <Enhanced SpeedStep Frequency Control> numa-domain 0 on cpu17
coretemp18: <CPU On-Die Thermal Sensors> numa-domain 0 on cpu18
est18: <Enhanced SpeedStep Frequency Control> numa-domain 0 on cpu18
coretemp19: <CPU On-Die Thermal Sensors> numa-domain 0 on cpu19
est19: <Enhanced SpeedStep Frequency Control> numa-domain 0 on cpu19
coretemp20: <CPU On-Die Thermal Sensors> numa-domain 1 on cpu20
est20: <Enhanced SpeedStep Frequency Control> numa-domain 1 on cpu20
coretemp21: <CPU On-Die Thermal Sensors> numa-domain 1 on cpu21
est21: <Enhanced SpeedStep Frequency Control> numa-domain 1 on cpu21
coretemp22: <CPU On-Die Thermal Sensors> numa-domain 1 on cpu22
est22: <Enhanced SpeedStep Frequency Control> numa-domain 1 on cpu22
coretemp23: <CPU On-Die Thermal Sensors> numa-domain 1 on cpu23
est23: <Enhanced SpeedStep Frequency Control> numa-domain 1 on cpu23
coretemp24: <CPU On-Die Thermal Sensors> numa-domain 1 on cpu24
est24: <Enhanced SpeedStep Frequency Control> numa-domain 1 on cpu24
coretemp25: <CPU On-Die Thermal Sensors> numa-domain 1 on cpu25
est25: <Enhanced SpeedStep Frequency Control> numa-domain 1 on cpu25
coretemp26: <CPU On-Die Thermal Sensors> numa-domain 1 on cpu26
est26: <Enhanced SpeedStep Frequency Control> numa-domain 1 on cpu26
coretemp27: <CPU On-Die Thermal Sensors> numa-domain 1 on cpu27
est27: <Enhanced SpeedStep Frequency Control> numa-domain 1 on cpu27
coretemp28: <CPU On-Die Thermal Sensors> numa-domain 1 on cpu28
est28: <Enhanced SpeedStep Frequency Control> numa-domain 1 on cpu28
coretemp29: <CPU On-Die Thermal Sensors> numa-domain 1 on cpu29
est29: <Enhanced SpeedStep Frequency Control> numa-domain 1 on cpu29
coretemp30: <CPU On-Die Thermal Sensors> numa-domain 1 on cpu30
est30: <Enhanced SpeedStep Frequency Control> numa-domain 1 on cpu30
coretemp31: <CPU On-Die Thermal Sensors> numa-domain 1 on cpu31
est31: <Enhanced SpeedStep Frequency Control> numa-domain 1 on cpu31
coretemp32: <CPU On-Die Thermal Sensors> numa-domain 1 on cpu32
est32: <Enhanced SpeedStep Frequency Control> numa-domain 1 on cpu32
coretemp33: <CPU On-Die Thermal Sensors> numa-domain 1 on cpu33
est33: <Enhanced SpeedStep Frequency Control> numa-domain 1 on cpu33
coretemp34: <CPU On-Die Thermal Sensors> numa-domain 1 on cpu34
est34: <Enhanced SpeedStep Frequency Control> numa-domain 1 on cpu34
coretemp35: <CPU On-Die Thermal Sensors> numa-domain 1 on cpu35
est35: <Enhanced SpeedStep Frequency Control> numa-domain 1 on cpu35
coretemp36: <CPU On-Die Thermal Sensors> numa-domain 1 on cpu36
est36: <Enhanced SpeedStep Frequency Control> numa-domain 1 on cpu36
coretemp37: <CPU On-Die Thermal Sensors> numa-domain 1 on cpu37
est37: <Enhanced SpeedStep Frequency Control> numa-domain 1 on cpu37
coretemp38: <CPU On-Die Thermal Sensors> numa-domain 1 on cpu38
est38: <Enhanced SpeedStep Frequency Control> numa-domain 1 on cpu38
coretemp39: <CPU On-Die Thermal Sensors> numa-domain 1 on cpu39
est39: <Enhanced SpeedStep Frequency Control> numa-domain 1 on cpu39
random: unblocking device.
ZFS filesystem version: 5
ZFS storage pool version: features support (5000)
Timecounters tick every 1.000 msec
freenas_sysctl: adding account.
freenas_sysctl: adding directoryservice.
freenas_sysctl: adding middlewared.
freenas_sysctl: adding network.
freenas_sysctl: adding services.
ipfw2 (+ipv6) initialized, divert enabled, nat enabled, default to accept, logging disabled
ugen0.1: <Intel EHCI root HUB> at usbus0
ugen1.1: <Intel EHCI root HUB> at usbus1
uhub0: <Intel EHCI root HUB, class 9/0, rev 2.00/1.00, addr 1> on usbus0
uhub1: <Intel EHCI root HUB, class 9/0, rev 2.00/1.00, addr 1> on usbus1
nvd0: <INTEL SSDPED1D280GA> NVMe namespace
nvd0: 267090MB (547002288 512 byte sectors)
mrsas0: Disestablish mrsas intr hook
uhub0: 2 ports with 2 removable, self powered
uhub1: 2 ports with 2 removable, self powered
ugen0.2: <vendor 0x8087 product 0x0024> at usbus0
uhub2 numa-domain 0 on uhub0
uhub2: <vendor 0x8087 product 0x0024, class 9/0, rev 2.00/0.00, addr 2> on usbus0
ugen1.2: <vendor 0x8087 product 0x0024> at usbus1
uhub3 numa-domain 0 on uhub1
uhub3: <vendor 0x8087 product 0x0024, class 9/0, rev 2.00/0.00, addr 2> on usbus1
uhub2: 6 ports with 6 removable, self powered
uhub3: 8 ports with 8 removable, self powered
ugen0.3: <Avocent Cisco USB Composite Device-0> at usbus0
ukbd0 numa-domain 0 on uhub2
ukbd0: <Keyboard> on usbus0
kbd0 at ukbd0
ugen1.3: <Avocent Avocent USBIAC> at usbus1
ukbd1 numa-domain 0 on uhub3
ukbd1: <EP1 Interrupt> on usbus1
kbd2 at ukbd1
ugen1.4: <Cypress West Bridge> at usbus1
umass0 numa-domain 0 on uhub3
umass0: <Cypress West Bridge, class 0/0, rev 2.00/0.02, addr 4> on usbus1
umass0:  SCSI over Bulk-Only; quirks = 0x4100
umass0:4:0: Attached to scbus4
ugen1.5: <vendor 0x0424 product 0x2512> at usbus1
uhub4 numa-domain 0 on uhub3
uhub4: <vendor 0x0424 product 0x2512, class 9/0, rev 2.00/b.b3, addr 5> on usbus1
uhub4: MTT enabled
uhub4: 2 ports with 2 removable, self powered
run_interrupt_driven_hooks: still waiting after 60 seconds for xpt_config
run_interrupt_driven_hooks: still waiting after 120 seconds for xpt_config
mrsas0: Initiating Target RESET because of SCSI IO timeout!
mrsas0: Task management NOT SUPPORTED for CAM target:26
mrsas0: target reset FAIL!!
mrsas0: Initiaiting OCR because of TM FAILURE!
da1 at mrsas0 bus 1 scbus2 target 28 lun 0
da2 at mrsas0 bus 1 scbus2 target 29 lun 0
da0 at mrsas0 bus 1 scbus2 target 27 lun 0
da4 at mrsas0 bus 1 scbus2 target 31 lun 0
da5 at mrsas0 bus 1 scbus2 target 32 lun 0
da3 at mrsas0 bus 1 scbus2 target 30 lun 0
da1: <ATA ST91000640NS CC03> Fixed Direct Access SPC-4 SCSI device
da3: <ATA ST91000640NS CC03> Fixed Direct Access SPC-4 SCSI device
da3: Serial Number 9XG8SX92
da3: 150.000MB/s transfers
da3: 953869MB (1953525168 512 byte sectors)
da19 at umass-sim0 bus 0 scbus4 target 0 lun 0
da19: <HV Hypervisor_0 1.01> Removable Direct Access SCSI device
da19: Serial Number 012345678901
da19: 40.000MB/s transfers
da19: 29696MB (60817408 512 byte sectors)
da19: quirks=0x2<NO_6_BYTE>
da15 at mrsas0 bus 1 scbus2 target 51 lun 0
da15: <ATA ST91000640NS BK03> Fixed Direct Access SPC-4 SCSI device
da15: Serial Number 9XG1A4XV
da15: 150.000MB/s transfers
da15: 953869MB (1953525168 512 byte sectors)
da4: <ATA ST91000640NS CC03> Fixed Direct Access SPC-4 SCSI device
da4: Serial Number 9XG7T4CV
da4: 150.000MB/s transfersda1: Serial Number 9XG7TGL6
da1: 150.000MB/s transfers
da1: 953869MB (1953525168 512 byte sectors)
da8 at mrsas0 bus 1 scbus2 target 35 lun 0
da8:
da4: 953869MB (1953525168 512 byte sectors)
da16 at mrsas0 bus 1 scbus2 target 52 lun 0
da16: <ATA ST91000640NS BK03> Fixed Direct Access SPC-4 SCSI device
da16: Serial Number 9XG1A4MQ
da16: 150.000MB/s transfers
da16: 953869MB (1953525168 512 byte sectors)
da0: <ATA ST91000640NS CC03> Fixed Direct Access SPC-4 SCSI device
da0: Serial Number 9XG7N91W
da0: 150.000MB/s transfers<SEAGATE ST9300653SS 0005> Fixed Direct Access SPC-4 SCSI device

da0: 953869MB (1953525168 512 byte sectors)
da7 at mrsas0 bus 1 scbus2 target 34 lun 0
da7: <ATA ST91000640NS CC03> Fixed Direct Access SPC-4 SCSI device
da7: Serial Number 9XG7TCQZ
da7: 150.000MB/s transfers
da7: 953869MB (1953525168 512 byte sectors)
da12 at mrsas0 bus 1 scbus2 target 48 lun 0
da12: <ATA ST91000640NS CC03> Fixed Direct Access SPC-4 SCSI device
da12: Serial Number 9XG6HZZH
da12: 150.000MB/s transfers
da12: 953869MB (1953525168 512 byte sectors)
da2: <ATA ST91000640NS CC03> Fixed Direct Access SPC-4 SCSI device
da2: Serial Number 9XG7TNSC
da2: 150.000MB/s transfers
da2: 953869MB (1953525168 512 byte sectors)
da9 at mrsas0 bus 1 scbus2 target 36 lun 0
da9: <SEAGATE ST9300653SS 0005> Fixed Direct Access SPC-4 SCSI device
da9: Serial Number 6XN0YE1X0000M2432XX5
da9: 150.000MB/s transfers
da9: 286102MB (585937500 512 byte sectors)
da14 at mrsas0 bus 1 scbus2 target 50 lun 0
da14: <ATA ST91000640NS BK03> Fixed Direct Access SPC-4 SCSI device
da14: Serial Number 9XG1A0VE
da14: 150.000MB/s transfers
da14: 953869MB (1953525168 512 byte sectors)
da5: <ATA ST91000640NS CC03> Fixed Direct Access SPC-4 SCSI device
da5: Serial Number 9XG9031X
da5: 150.000MB/s transfers
da5: 953869MB (1953525168 512 byte sectors)
da10 at mrsas0 bus 1 scbus2 target 46 lun 0
da6 at mrsas0 bus 1 scbus2 target 33 lun 0
da8: Serial Number 6XN0WM500000M2432BMA
da8: 150.000MB/s transfers
da8: 286102MB (585937500 512 byte sectors)
da13 at mrsas0 bus 1 scbus2 target 49 lun 0
da13: <ATA ST91000640NS BK03> Fixed Direct Access SPC-4 SCSI device
da13: Serial Number 9XG1A5MW
da13: 150.000MB/s transfers
da13: 953869MB (1953525168 512 byte sectors)
da10: <ATA ST91000640NS CC02> Fixed Direct Access SPC-4 SCSI device
da10: Serial Number 9XG2V96J
da10: 150.000MB/s transfers
da10: 953869MB (1953525168 512 byte sectors)
da17 at mrsas0 bus 1 scbus2 target 53 lun 0
da17: <ATA ST91000640NS BK03> Fixed Direct Access SPC-4 SCSI device
da17: Serial Number 9XG1A1LH
da17: 150.000MB/s transfers
da17: 953869MB (1953525168 512 byte sectors)
da6: <ATA ST91000640NS CC03> Fixed Direct Access SPC-4 SCSI device
da6: Serial Number 9XG7S1VP
da6: 150.000MB/s transfers
da6: 953869MB (1953525168 512 byte sectors)
da11 at mrsas0 bus 1 scbus2 target 47 lun 0
da11: <ATA ST91000640NS CC02> Fixed Direct Access SPC-4 SCSI device
da11: Serial Number 9XG2TFBP
da11: 150.000MB/s transfers
da11: 953869MB (1953525168 512 byte sectors)
da18 at mrsas0 bus 1 scbus2 target 54 lun 0
da18: <ATA ST91000640NS BK03> Fixed Direct Access SPC-4 SCSI device
da18: Serial Number 9XG1A183
da18: 150.000MB/s transfers
da18: 953869MB (1953525168 512 byte sectors)
ses0 at mrsas0 bus 1 scbus2 target 26 lun 0
ses0: <CISCO UCS 240 0809> Fixed Enclosure Services SPC-3 SCSI device
ses0: Serial Number
ses0: 150.000MB/s transfers
ses0: SCSI-3 ENC Device
Trying to mount root from zfs:freenas-boot/ROOT/11.1-U5 []...
ipmi0: <IPMI System Interface> port 0xca2,0xca3 on acpi0
ipmi0: KCS mode found at io 0xca2 on acpi
ipmi0: IPMI device rev. 0, firmware rev. 3.00, version 2.0
ipmi0: Number of channels 0
ipmi0: Attached watchdog
ichwd0: <Intel Patsburg watchdog timer> at port 0x430-0x437,0x460-0x47f on isa0
ichwd0: ICH WDT present but disabled in BIOS or hardware
device_attach: ichwd0 attach returned 6
Loading early kernel modules:
GEOM_RAID5: Module loaded, version 1.3.20140711.62 (rev f91e28e40bf7)
GEOM_MIRROR: Device mirror/swap0 launched (2/2).
GEOM_MIRROR: Device mirror/swap1 launched (2/2).
GEOM_MIRROR: Device mirror/swap2 launched (2/2).
GEOM_MIRROR: Device mirror/swap3 launched (2/2).
GEOM_MIRROR: Device mirror/swap4 launched (2/2).
GEOM_ELI: Device mirror/swap0.eli created.
GEOM_ELI: Encryption: AES-XTS 128
GEOM_ELI:	 Crypto: hardware
GEOM_ELI: Device mirror/swap1.eli created.
GEOM_ELI: Encryption: AES-XTS 128
GEOM_ELI:	 Crypto: hardware
GEOM_ELI: Device mirror/swap2.eli created.
GEOM_ELI: Encryption: AES-XTS 128
GEOM_ELI:	 Crypto: hardware
GEOM_ELI: Device mirror/swap3.eli created.
GEOM_ELI: Encryption: AES-XTS 128
GEOM_ELI:	 Crypto: hardware
GEOM_ELI: Device mirror/swap4.eli created.
GEOM_ELI: Encryption: AES-XTS 128
GEOM_ELI:	 Crypto: hardware
Setting hostuuid: 6a07e5af-9cbe-11e7-add4-e4c722848f30.
Setting hostid: 0x14fa6076.
Starting file system checks:
Mounting local filesystems:.
net.inet.tcp.recvbuf_inc: 16384 -> 524288
net.inet.tcp.recvspace: 65536 -> 524288
net.inet.tcp.mssdflt: 536 -> 1448
vfs.zfs.arc_max: 132817801216 -> 123624000000
vfs.zfs.l2arc_norw: 1 -> 0
vfs.zfs.l2arc_write_max: 8388608 -> 10000000
kern.ipc.nmbclusters: 8383862 -> 8383862
net.inet.tcp.recvbuf_max: 2097152 -> 16777216
net.inet.tcp.sendbuf_max: 2097152 -> 16777216
net.inet.tcp.delayed_ack: 1 -> 0
vfs.zfs.metaslab.lba_weighting_enabled: 1 -> 1
vfs.zfs.l2arc_noprefetch: 1 -> 0
net.inet.tcp.sendspace: 32768 -> 524288
vfs.zfs.l2arc_headroom: 2 -> 2
vfs.zfs.zfetch.max_distance: 8388608 -> 33554432
net.inet.tcp.sendbuf_inc: 8192 -> 16384
kern.ipc.maxsockbuf: 2097152 -> 8388608
vfs.zfs.l2arc_write_boost: 8388608 -> 40000000
Beginning ZFS volume imports

		Importing 4286461500134203304

		Importing 6155977720538317406

 
Joined
Dec 29, 2014
Messages
1,135
Code:
root@freenas2:/nonexistent # camcontrol devlist
<CISCO UCS 240 0809>			   at scbus2 target 26 lun 0 (ses0,pass0)
<ATA ST91000640NS CC03>			at scbus2 target 27 lun 0 (pass1,da0)
<ATA ST91000640NS CC03>			at scbus2 target 28 lun 0 (pass2,da1)
<ATA ST91000640NS CC03>			at scbus2 target 29 lun 0 (pass3,da2)
<ATA ST91000640NS CC03>			at scbus2 target 30 lun 0 (pass4,da3)
<ATA ST91000640NS CC03>			at scbus2 target 31 lun 0 (pass5,da4)
<ATA ST91000640NS CC03>			at scbus2 target 32 lun 0 (pass6,da5)
<ATA ST91000640NS CC03>			at scbus2 target 33 lun 0 (pass7,da6)
<ATA ST91000640NS CC03>			at scbus2 target 34 lun 0 (pass8,da7)
<ATA ST91000640NS CC02>			at scbus2 target 46 lun 0 (pass11,da10)
<ATA ST91000640NS CC02>			at scbus2 target 47 lun 0 (pass12,da11)
<ATA ST91000640NS CC03>			at scbus2 target 48 lun 0 (pass13,da12)
<ATA ST91000640NS BK03>			at scbus2 target 49 lun 0 (pass14,da13)
<ATA ST91000640NS BK03>			at scbus2 target 50 lun 0 (pass15,da14)
<ATA ST91000640NS BK03>			at scbus2 target 51 lun 0 (pass16,da15)
<ATA ST91000640NS BK03>			at scbus2 target 52 lun 0 (pass17,da16)
<ATA ST91000640NS BK03>			at scbus2 target 53 lun 0 (pass18,da17)
<ATA ST91000640NS BK03>			at scbus2 target 54 lun 0 (pass19,da18)
<TOSHIBA MBF2300RC 5704>		   at scbus2 target 55 lun 0 (da9,pass10)
<TOSHIBA AL13SEB300 5706>		  at scbus2 target 56 lun 0 (da8,pass9)
<HV Hypervisor_0 1.01>			 at scbus4 target 0 lun 0 (pass20,da19)
 
Joined
Dec 29, 2014
Messages
1,135
Code:
pciconf output

root@freenas2:/nonexistent # pciconf -lv
hostb0@pci0:0:0:0:	  class=0x060000 card=0x01011137 chip=0x0e008086 rev=0x04 hdr=0x00
	vendor	 = 'Intel Corporation'
	device	 = 'Xeon E7 v2/Xeon E5 v2/Core i7 DMI2'
	class	  = bridge
	subclass   = HOST-PCI
pcib1@pci0:0:1:0:	   class=0x060400 card=0x01011137 chip=0x0e028086 rev=0x04 hdr=0x01
	vendor	 = 'Intel Corporation'
	device	 = 'Xeon E7 v2/Xeon E5 v2/Core i7 PCI Express Root Port 1a'
	class	  = bridge
	subclass   = PCI-PCI
pcib2@pci0:0:1:1:	   class=0x060400 card=0x01011137 chip=0x0e038086 rev=0x04 hdr=0x01
	vendor	 = 'Intel Corporation'
	device	 = 'Xeon E7 v2/Xeon E5 v2/Core i7 PCI Express Root Port 1b'
	class	  = bridge
	subclass   = PCI-PCI
pcib3@pci0:0:2:0:	   class=0x060400 card=0x01011137 chip=0x0e048086 rev=0x04 hdr=0x01
	vendor	 = 'Intel Corporation'
	device	 = 'Xeon E7 v2/Xeon E5 v2/Core i7 PCI Express Root Port 2a'
	class	  = bridge
	subclass   = PCI-PCI
pcib4@pci0:0:2:2:	   class=0x060400 card=0x01011137 chip=0x0e068086 rev=0x04 hdr=0x01
	vendor	 = 'Intel Corporation'
	device	 = 'Xeon E7 v2/Xeon E5 v2/Core i7 PCI Express Root Port 2c'
	class	  = bridge
	subclass   = PCI-PCI
pcib5@pci0:0:3:0:	   class=0x060400 card=0x01011137 chip=0x0e088086 rev=0x04 hdr=0x01
	vendor	 = 'Intel Corporation'
	device	 = 'Xeon E7 v2/Xeon E5 v2/Core i7 PCI Express Root Port 3a'
	class	  = bridge
	subclass   = PCI-PCI
none0@pci0:0:5:0:	   class=0x088000 card=0x01011137 chip=0x0e288086 rev=0x04 hdr=0x00
	vendor	 = 'Intel Corporation'
	device	 = 'Xeon E7 v2/Xeon E5 v2/Core i7 VTd/Memory Map/Misc'
	class	  = base peripheral
none1@pci0:0:5:2:	   class=0x088000 card=0x01011137 chip=0x0e2a8086 rev=0x04 hdr=0x00
	vendor	 = 'Intel Corporation'
	device	 = 'Xeon E7 v2/Xeon E5 v2/Core i7 IIO RAS'
	class	  = base peripheral
ioapic0@pci0:0:5:4:	 class=0x080020 card=0x01011137 chip=0x0e2c8086 rev=0x04 hdr=0x00
	vendor	 = 'Intel Corporation'
	device	 = 'Xeon E7 v2/Xeon E5 v2/Core i7 IOAPIC'
	class	  = base peripheral
	subclass   = interrupt controller
pcib6@pci0:0:17:0:	  class=0x060400 card=0x01011137 chip=0x1d3e8086 rev=0x06 hdr=0x01
	vendor	 = 'Intel Corporation'
	device	 = 'C600/X79 series chipset PCI Express Virtual Root Port'
	class	  = bridge
	subclass   = PCI-PCI
ehci0@pci0:0:26:0:	  class=0x0c0320 card=0x01011137 chip=0x1d2d8086 rev=0x06 hdr=0x00
	vendor	 = 'Intel Corporation'
	device	 = 'C600/X79 series chipset USB2 Enhanced Host Controller'
	class	  = serial bus
	subclass   = USB
pcib7@pci0:0:28:0:	  class=0x060400 card=0x01011137 chip=0x1d108086 rev=0xb6 hdr=0x01
	vendor	 = 'Intel Corporation'
	device	 = 'C600/X79 series chipset PCI Express Root Port 1'
	class	  = bridge
	subclass   = PCI-PCI
pcib8@pci0:0:28:7:	  class=0x060400 card=0x01011137 chip=0x1d1e8086 rev=0xb6 hdr=0x01
	vendor	 = 'Intel Corporation'
	device	 = 'C600/X79 series chipset PCI Express Root Port 8'
	class	  = bridge
	subclass   = PCI-PCI
ehci1@pci0:0:29:0:	  class=0x0c0320 card=0x01011137 chip=0x1d268086 rev=0x06 hdr=0x00
	vendor	 = 'Intel Corporation'
	device	 = 'C600/X79 series chipset USB2 Enhanced Host Controller'
	class	  = serial bus
	subclass   = USB
pcib9@pci0:0:30:0:	  class=0x060401 card=0x01011137 chip=0x244e8086 rev=0xa6 hdr=0x01
	vendor	 = 'Intel Corporation'
	device	 = '82801 PCI Bridge'
	class	  = bridge
	subclass   = PCI-PCI
isab0@pci0:0:31:0:	  class=0x060100 card=0x01011137 chip=0x1d418086 rev=0x06 hdr=0x00
	vendor	 = 'Intel Corporation'
	device	 = 'C600/X79 series chipset LPC Controller'
	class	  = bridge
	subclass   = PCI-ISA
none2@pci0:0:31:6:	  class=0x118000 card=0x01011137 chip=0x1d248086 rev=0x06 hdr=0x00
	vendor	 = 'Intel Corporation'
	device	 = 'C600/X79 series chipset Thermal Management Controller'
	class	  = dasp
igb0@pci0:2:0:0:		class=0x020000 card=0x008b1137 chip=0x15218086 rev=0x01 hdr=0x00
	vendor	 = 'Intel Corporation'
	device	 = 'I350 Gigabit Network Connection'
	class	  = network
	subclass   = ethernet
igb1@pci0:2:0:1:		class=0x020000 card=0x008b1137 chip=0x15218086 rev=0x01 hdr=0x00
	vendor	 = 'Intel Corporation'
	device	 = 'I350 Gigabit Network Connection'
	class	  = network
	subclass   = ethernet
igb2@pci0:2:0:2:		class=0x020000 card=0x008b1137 chip=0x15218086 rev=0x01 hdr=0x00
	vendor	 = 'Intel Corporation'
	device	 = 'I350 Gigabit Network Connection'
	class	  = network
	subclass   = ethernet
igb3@pci0:2:0:3:		class=0x020000 card=0x008b1137 chip=0x15218086 rev=0x01 hdr=0x00
	vendor	 = 'Intel Corporation'
	device	 = 'I350 Gigabit Network Connection'
	class	  = network
	subclass   = ethernet
mps0@pci0:4:0:0:		class=0x010700 card=0x30401000 chip=0x00871000 rev=0x05 hdr=0x00
	vendor	 = 'LSI Logic / Symbios Logic'
	device	 = 'SAS2308 PCI-Express Fusion-MPT SAS-2'
	class	  = mass storage
	subclass   = SAS
nvme0@pci0:6:0:0:	   class=0x010802 card=0x39008086 chip=0x27008086 rev=0x00 hdr=0x00
	vendor	 = 'Intel Corporation'
	class	  = mass storage
	subclass   = NVM
vgapci0@pci0:9:0:0:	 class=0x030000 card=0x01011137 chip=0x0522102b rev=0x02 hdr=0x00
	vendor	 = 'Matrox Electronics Systems Ltd.'
	device	 = 'MGA G200e [Pilot] ServerEngines (SEP1)'
	class	  = display
	subclass   = VGA
none3@pci0:127:8:0:	 class=0x088000 card=0x01011137 chip=0x0e808086 rev=0x04 hdr=0x00
	vendor	 = 'Intel Corporation'
	device	 = 'Xeon E7 v2/Xeon E5 v2/Core i7 QPI Link 0'
	class	  = base peripheral
none4@pci0:127:9:0:	 class=0x088000 card=0x01011137 chip=0x0e908086 rev=0x04 hdr=0x00
	vendor	 = 'Intel Corporation'
	device	 = 'Xeon E7 v2/Xeon E5 v2/Core i7 QPI Link 1'
	class	  = base peripheral
none5@pci0:127:10:0:	class=0x088000 card=0x01011137 chip=0x0ec08086 rev=0x04 hdr=0x00
	vendor	 = 'Intel Corporation'
	device	 = 'Xeon E7 v2/Xeon E5 v2/Core i7 Power Control Unit 0'
	class	  = base peripheral
none6@pci0:127:10:1:	class=0x088000 card=0x01011137 chip=0x0ec18086 rev=0x04 hdr=0x00
	vendor	 = 'Intel Corporation'
	device	 = 'Xeon E7 v2/Xeon E5 v2/Core i7 Power Control Unit 1'
	class	  = base peripheral
none7@pci0:127:10:2:	class=0x088000 card=0x01011137 chip=0x0ec28086 rev=0x04 hdr=0x00
	vendor	 = 'Intel Corporation'
	device	 = 'Xeon E7 v2/Xeon E5 v2/Core i7 Power Control Unit 2'
	class	  = base peripheral
none8@pci0:127:10:3:	class=0x088000 card=0x01011137 chip=0x0ec38086 rev=0x04 hdr=0x00
	vendor	 = 'Intel Corporation'
	device	 = 'Xeon E7 v2/Xeon E5 v2/Core i7 Power Control Unit 3'
	class	  = base peripheral
none9@pci0:127:11:0:	class=0x088000 card=0x01011137 chip=0x0e1e8086 rev=0x04 hdr=0x00
	vendor	 = 'Intel Corporation'
	device	 = 'Xeon E7 v2/Xeon E5 v2/Core i7 UBOX Registers'
	class	  = base peripheral
none10@pci0:127:11:3:   class=0x088000 card=0x01011137 chip=0x0e1f8086 rev=0x04 hdr=0x00
	vendor	 = 'Intel Corporation'
	device	 = 'Xeon E7 v2/Xeon E5 v2/Core i7 UBOX Registers'
	class	  = base peripheral
none11@pci0:127:12:0:   class=0x088000 card=0x01011137 chip=0x0ee08086 rev=0x04 hdr=0x00
	vendor	 = 'Intel Corporation'
	device	 = 'Xeon E7 v2/Xeon E5 v2/Core i7 Unicast Registers'
	class	  = base peripheral
none12@pci0:127:12:1:   class=0x088000 card=0x01011137 chip=0x0ee28086 rev=0x04 hdr=0x00
	vendor	 = 'Intel Corporation'
	device	 = 'Xeon E7 v2/Xeon E5 v2/Core i7 Unicast Registers'
	class	  = base peripheral
none13@pci0:127:12:2:   class=0x088000 card=0x01011137 chip=0x0ee48086 rev=0x04 hdr=0x00
	vendor	 = 'Intel Corporation'
	device	 = 'Xeon E7 v2/Xeon E5 v2/Core i7 Unicast Registers'
	class	  = base peripheral
none14@pci0:127:12:3:   class=0x088000 card=0x01011137 chip=0x0ee68086 rev=0x04 hdr=0x00
	vendor	 = 'Intel Corporation'
	device	 = 'Xeon E7 v2/Xeon E5 v2/Core i7 Unicast Registers'
	class	  = base peripheral
none15@pci0:127:12:4:   class=0x088000 card=0x01011137 chip=0x0ee88086 rev=0x04 hdr=0x00
	vendor	 = 'Intel Corporation'
	device	 = 'Xeon E7 v2/Xeon E5 v2/Core i7 Unicast Registers'
	class	  = base peripheral
none16@pci0:127:13:0:   class=0x088000 card=0x01011137 chip=0x0ee18086 rev=0x04 hdr=0x00
	vendor	 = 'Intel Corporation'
	device	 = 'Xeon E7 v2/Xeon E5 v2/Core i7 Unicast Registers'
	class	  = base peripheral
none17@pci0:127:13:1:   class=0x088000 card=0x01011137 chip=0x0ee38086 rev=0x04 hdr=0x00
	vendor	 = 'Intel Corporation'
	device	 = 'Xeon E7 v2/Xeon E5 v2/Core i7 Unicast Registers'
	class	  = base peripheral
none18@pci0:127:13:2:   class=0x088000 card=0x01011137 chip=0x0ee58086 rev=0x04 hdr=0x00
	vendor	 = 'Intel Corporation'
	device	 = 'Xeon E7 v2/Xeon E5 v2/Core i7 Unicast Registers'
	class	  = base peripheral
none19@pci0:127:13:3:   class=0x088000 card=0x01011137 chip=0x0ee78086 rev=0x04 hdr=0x00
	vendor	 = 'Intel Corporation'
	device	 = 'Xeon E7 v2/Xeon E5 v2/Core i7 Unicast Registers'
	class	  = base peripheral
none20@pci0:127:13:4:   class=0x088000 card=0x01011137 chip=0x0ee98086 rev=0x04 hdr=0x00
	vendor	 = 'Intel Corporation'
	device	 = 'Xeon E7 v2/Xeon E5 v2/Core i7 Unicast Registers'
	class	  = base peripheral
none21@pci0:127:14:0:   class=0x088000 card=0x01011137 chip=0x0ea08086 rev=0x04 hdr=0x00
	vendor	 = 'Intel Corporation'
	device	 = 'Xeon E7 v2/Xeon E5 v2/Core i7 Home Agent 0'
	class	  = base peripheral
none22@pci0:127:14:1:   class=0x110100 card=0x01011137 chip=0x0e308086 rev=0x04 hdr=0x00
	vendor	 = 'Intel Corporation'
	device	 = 'Xeon E7 v2/Xeon E5 v2/Core i7 Home Agent 0'
	class	  = dasp
	subclass   = performance counters
none23@pci0:127:15:0:   class=0x088000 card=0x01011137 chip=0x0ea88086 rev=0x04 hdr=0x00
	vendor	 = 'Intel Corporation'
	device	 = 'Xeon E7 v2/Xeon E5 v2/Core i7 Integrated Memory Controller 0 Target Address/Thermal Registers'
	class	  = base peripheral
none24@pci0:127:15:1:   class=0x088000 card=0x01011137 chip=0x0e718086 rev=0x04 hdr=0x00
	vendor	 = 'Intel Corporation'
	device	 = 'Xeon E7 v2/Xeon E5 v2/Core i7 Integrated Memory Controller 0 RAS Registers'
	class	  = base peripheral
none25@pci0:127:15:2:   class=0x088000 card=0x01011137 chip=0x0eaa8086 rev=0x04 hdr=0x00
	vendor	 = 'Intel Corporation'
	device	 = 'Xeon E7 v2/Xeon E5 v2/Core i7 Integrated Memory Controller 0 Channel Target Address Decoder Registers'
	class	  = base peripheral
none26@pci0:127:15:3:   class=0x088000 card=0x01011137 chip=0x0eab8086 rev=0x04 hdr=0x00
	vendor	 = 'Intel Corporation'
	device	 = 'Xeon E7 v2/Xeon E5 v2/Core i7 Integrated Memory Controller 0 Channel Target Address Decoder Registers'
	class	  = base peripheral
none27@pci0:127:15:4:   class=0x088000 card=0x01011137 chip=0x0eac8086 rev=0x04 hdr=0x00
	vendor	 = 'Intel Corporation'
	device	 = 'Xeon E7 v2/Xeon E5 v2/Core i7 Integrated Memory Controller 0 Channel Target Address Decoder Registers'
	class	  = base peripheral
none28@pci0:127:15:5:   class=0x088000 card=0x01011137 chip=0x0ead8086 rev=0x04 hdr=0x00
	vendor	 = 'Intel Corporation'
	device	 = 'Xeon E7 v2/Xeon E5 v2/Core i7 Integrated Memory Controller 0 Channel Target Address Decoder Registers'
	class	  = base peripheral
none29@pci0:127:16:0:   class=0x088000 card=0x01011137 chip=0x0eb08086 rev=0x04 hdr=0x00
	vendor	 = 'Intel Corporation'
	device	 = 'Xeon E7 v2/Xeon E5 v2/Core i7 Integrated Memory Controller 1 Channel 0-3 Thermal Control 0'
	class	  = base peripheral
none30@pci0:127:16:1:   class=0x088000 card=0x01011137 chip=0x0eb18086 rev=0x04 hdr=0x00
	vendor	 = 'Intel Corporation'
	device	 = 'Xeon E7 v2/Xeon E5 v2/Core i7 Integrated Memory Controller 1 Channel 0-3 Thermal Control 1'
	class	  = base peripheral
none31@pci0:127:16:2:   class=0x088000 card=0x01011137 chip=0x0eb28086 rev=0x04 hdr=0x00
	vendor	 = 'Intel Corporation'
	device	 = 'Xeon E7 v2/Xeon E5 v2/Core i7 Integrated Memory Controller 1 Channel 0-3 ERROR Registers 0'
	class	  = base peripheral
none32@pci0:127:16:3:   class=0x088000 card=0x01011137 chip=0x0eb38086 rev=0x04 hdr=0x00
	vendor	 = 'Intel Corporation'
	device	 = 'Xeon E7 v2/Xeon E5 v2/Core i7 Integrated Memory Controller 1 Channel 0-3 ERROR Registers 1'
	class	  = base peripheral
none33@pci0:127:16:4:   class=0x088000 card=0x01011137 chip=0x0eb48086 rev=0x04 hdr=0x00
	vendor	 = 'Intel Corporation'
	device	 = 'Xeon E7 v2/Xeon E5 v2/Core i7 Integrated Memory Controller 1 Channel 0-3 Thermal Control 2'
	class	  = base peripheral
none34@pci0:127:16:5:   class=0x088000 card=0x01011137 chip=0x0eb58086 rev=0x04 hdr=0x00
	vendor	 = 'Intel Corporation'
	device	 = 'Xeon E7 v2/Xeon E5 v2/Core i7 Integrated Memory Controller 1 Channel 0-3 Thermal Control 3'
	class	  = base peripheral
none35@pci0:127:16:6:   class=0x088000 card=0x01011137 chip=0x0eb68086 rev=0x04 hdr=0x00
	vendor	 = 'Intel Corporation'
	device	 = 'Xeon E7 v2/Xeon E5 v2/Core i7 Integrated Memory Controller 1 Channel 0-3 ERROR Registers 2'
	class	  = base peripheral
none36@pci0:127:16:7:   class=0x088000 card=0x01011137 chip=0x0eb78086 rev=0x04 hdr=0x00
	vendor	 = 'Intel Corporation'
	device	 = 'Xeon E7 v2/Xeon E5 v2/Core i7 Integrated Memory Controller 1 Channel 0-3 ERROR Registers 3'
	class	  = base peripheral
none37@pci0:127:19:0:   class=0x088000 card=0x01011137 chip=0x0e1d8086 rev=0x04 hdr=0x00
	vendor	 = 'Intel Corporation'
	device	 = 'Xeon E7 v2/Xeon E5 v2/Core i7 R2PCIe'
	class	  = base peripheral
none38@pci0:127:19:1:   class=0x110100 card=0x01011137 chip=0x0e348086 rev=0x04 hdr=0x00
	vendor	 = 'Intel Corporation'
	device	 = 'Xeon E7 v2/Xeon E5 v2/Core i7 R2PCIe'
	class	  = dasp
	subclass   = performance counters
none39@pci0:127:19:4:   class=0x088000 card=0x01011137 chip=0x0e818086 rev=0x04 hdr=0x00
	vendor	 = 'Intel Corporation'
	device	 = 'Xeon E7 v2/Xeon E5 v2/Core i7 QPI Ring Registers'
	class	  = base peripheral
none40@pci0:127:19:5:   class=0x110100 card=0x01011137 chip=0x0e368086 rev=0x04 hdr=0x00
	vendor	 = 'Intel Corporation'
	device	 = 'Xeon E7 v2/Xeon E5 v2/Core i7 QPI Ring Performance Ring Monitoring'
	class	  = dasp
	subclass   = performance counters
none41@pci0:127:22:0:   class=0x088000 card=0x01011137 chip=0x0ec88086 rev=0x04 hdr=0x00
	vendor	 = 'Intel Corporation'
	device	 = 'Xeon E7 v2/Xeon E5 v2/Core i7 System Address Decoder'
	class	  = base peripheral
none42@pci0:127:22:1:   class=0x088000 card=0x01011137 chip=0x0ec98086 rev=0x04 hdr=0x00
	vendor	 = 'Intel Corporation'
	device	 = 'Xeon E7 v2/Xeon E5 v2/Core i7 Broadcast Registers'
	class	  = base peripheral
none43@pci0:127:22:2:   class=0x088000 card=0x01011137 chip=0x0eca8086 rev=0x04 hdr=0x00
	vendor	 = 'Intel Corporation'
	device	 = 'Xeon E7 v2/Xeon E5 v2/Core i7 Broadcast Registers'
	class	  = base peripheral
pcib12@pci0:128:1:0:	class=0x060400 card=0x01011137 chip=0x0e028086 rev=0x04 hdr=0x01
	vendor	 = 'Intel Corporation'
	device	 = 'Xeon E7 v2/Xeon E5 v2/Core i7 PCI Express Root Port 1a'
	class	  = bridge
	subclass   = PCI-PCI
pcib13@pci0:128:2:0:	class=0x060400 card=0x01011137 chip=0x0e048086 rev=0x04 hdr=0x01
	vendor	 = 'Intel Corporation'
	device	 = 'Xeon E7 v2/Xeon E5 v2/Core i7 PCI Express Root Port 2a'
	class	  = bridge
	subclass   = PCI-PCI
pcib14@pci0:128:3:0:	class=0x060400 card=0x01011137 chip=0x0e088086 rev=0x04 hdr=0x01
	vendor	 = 'Intel Corporation'
	device	 = 'Xeon E7 v2/Xeon E5 v2/Core i7 PCI Express Root Port 3a'
	class	  = bridge
	subclass   = PCI-PCI
none44@pci0:128:5:0:	class=0x088000 card=0x01011137 chip=0x0e288086 rev=0x04 hdr=0x00
	vendor	 = 'Intel Corporation'
	device	 = 'Xeon E7 v2/Xeon E5 v2/Core i7 VTd/Memory Map/Misc'
	class	  = base peripheral
none45@pci0:128:5:2:	class=0x088000 card=0x01011137 chip=0x0e2a8086 rev=0x04 hdr=0x00
	vendor	 = 'Intel Corporation'
	device	 = 'Xeon E7 v2/Xeon E5 v2/Core i7 IIO RAS'
	class	  = base peripheral
ioapic1@pci0:128:5:4:   class=0x080020 card=0x01011137 chip=0x0e2c8086 rev=0x04 hdr=0x00
	vendor	 = 'Intel Corporation'
	device	 = 'Xeon E7 v2/Xeon E5 v2/Core i7 IOAPIC'
	class	  = base peripheral
	subclass   = interrupt controller
mrsas0@pci0:130:0:0:	class=0x010400 card=0x92711000 chip=0x005b1000 rev=0x05 hdr=0x00
	vendor	 = 'LSI Logic / Symbios Logic'
	device	 = 'MegaRAID SAS 2208 [Thunderbolt]'
	class	  = mass storage
	subclass   = RAID
t5iov0@pci0:131:0:0:	class=0x020000 card=0x00001425 chip=0x50011425 rev=0x00 hdr=0x00
	vendor	 = 'Chelsio Communications Inc'
	device	 = 'T520-CR Unified Wire Ethernet Controller'
	class	  = network
	subclass   = ethernet
t5iov1@pci0:131:0:1:	class=0x020000 card=0x00001425 chip=0x50011425 rev=0x00 hdr=0x00
	vendor	 = 'Chelsio Communications Inc'
	device	 = 'T520-CR Unified Wire Ethernet Controller'
	class	  = network
	subclass   = ethernet
t5iov2@pci0:131:0:2:	class=0x020000 card=0x00001425 chip=0x50011425 rev=0x00 hdr=0x00
	vendor	 = 'Chelsio Communications Inc'
	device	 = 'T520-CR Unified Wire Ethernet Controller'
	class	  = network
	subclass   = ethernet
t5iov3@pci0:131:0:3:	class=0x020000 card=0x00001425 chip=0x50011425 rev=0x00 hdr=0x00
	vendor	 = 'Chelsio Communications Inc'
	device	 = 'T520-CR Unified Wire Ethernet Controller'
	class	  = network
	subclass   = ethernet
t5nex0@pci0:131:0:4:	class=0x020000 card=0x00001425 chip=0x54011425 rev=0x00 hdr=0x00
	vendor	 = 'Chelsio Communications Inc'
	device	 = 'T520-CR Unified Wire Ethernet Controller'
	class	  = network
	subclass   = ethernet
none46@pci0:131:0:5:	class=0x010000 card=0x00001425 chip=0x55011425 rev=0x00 hdr=0x00
	vendor	 = 'Chelsio Communications Inc'
	device	 = 'T520-CR Unified Wire Storage Controller'
	class	  = mass storage
	subclass   = SCSI
none47@pci0:131:0:6:	class=0x0c0400 card=0x00001425 chip=0x56011425 rev=0x00 hdr=0x00
	vendor	 = 'Chelsio Communications Inc'
	device	 = 'T520-CR Unified Wire Storage Controller'
	class	  = serial bus
	subclass   = Fibre Channel
none48@pci0:255:8:0:	class=0x088000 card=0x01011137 chip=0x0e808086 rev=0x04 hdr=0x00
	vendor	 = 'Intel Corporation'
	device	 = 'Xeon E7 v2/Xeon E5 v2/Core i7 QPI Link 0'
	class	  = base peripheral
none49@pci0:255:9:0:	class=0x088000 card=0x01011137 chip=0x0e908086 rev=0x04 hdr=0x00
	vendor	 = 'Intel Corporation'
	device	 = 'Xeon E7 v2/Xeon E5 v2/Core i7 QPI Link 1'
	class	  = base peripheral
none50@pci0:255:10:0:   class=0x088000 card=0x01011137 chip=0x0ec08086 rev=0x04 hdr=0x00
	vendor	 = 'Intel Corporation'
	device	 = 'Xeon E7 v2/Xeon E5 v2/Core i7 Power Control Unit 0'
	class	  = base peripheral
none51@pci0:255:10:1:   class=0x088000 card=0x01011137 chip=0x0ec18086 rev=0x04 hdr=0x00
	vendor	 = 'Intel Corporation'
	device	 = 'Xeon E7 v2/Xeon E5 v2/Core i7 Power Control Unit 1'
	class	  = base peripheral
none52@pci0:255:10:2:   class=0x088000 card=0x01011137 chip=0x0ec28086 rev=0x04 hdr=0x00
	vendor	 = 'Intel Corporation'
	device	 = 'Xeon E7 v2/Xeon E5 v2/Core i7 Power Control Unit 2'
	class	  = base peripheral
none53@pci0:255:10:3:   class=0x088000 card=0x01011137 chip=0x0ec38086 rev=0x04 hdr=0x00
	vendor	 = 'Intel Corporation'
	device	 = 'Xeon E7 v2/Xeon E5 v2/Core i7 Power Control Unit 3'
	class	  = base peripheral
none54@pci0:255:11:0:   class=0x088000 card=0x01011137 chip=0x0e1e8086 rev=0x04 hdr=0x00
	vendor	 = 'Intel Corporation'
	device	 = 'Xeon E7 v2/Xeon E5 v2/Core i7 UBOX Registers'
	class	  = base peripheral
none55@pci0:255:11:3:   class=0x088000 card=0x01011137 chip=0x0e1f8086 rev=0x04 hdr=0x00
	vendor	 = 'Intel Corporation'
	device	 = 'Xeon E7 v2/Xeon E5 v2/Core i7 UBOX Registers'
	class	  = base peripheral
none56@pci0:255:12:0:   class=0x088000 card=0x01011137 chip=0x0ee08086 rev=0x04 hdr=0x00
	vendor	 = 'Intel Corporation'
	device	 = 'Xeon E7 v2/Xeon E5 v2/Core i7 Unicast Registers'
	class	  = base peripheral
none57@pci0:255:12:1:   class=0x088000 card=0x01011137 chip=0x0ee28086 rev=0x04 hdr=0x00
	vendor	 = 'Intel Corporation'
	device	 = 'Xeon E7 v2/Xeon E5 v2/Core i7 Unicast Registers'
	class	  = base peripheral
none58@pci0:255:12:2:   class=0x088000 card=0x01011137 chip=0x0ee48086 rev=0x04 hdr=0x00
	vendor	 = 'Intel Corporation'
	device	 = 'Xeon E7 v2/Xeon E5 v2/Core i7 Unicast Registers'
	class	  = base peripheral
none59@pci0:255:12:3:   class=0x088000 card=0x01011137 chip=0x0ee68086 rev=0x04 hdr=0x00
	vendor	 = 'Intel Corporation'
	device	 = 'Xeon E7 v2/Xeon E5 v2/Core i7 Unicast Registers'
	class	  = base peripheral
none60@pci0:255:12:4:   class=0x088000 card=0x01011137 chip=0x0ee88086 rev=0x04 hdr=0x00
	vendor	 = 'Intel Corporation'
	device	 = 'Xeon E7 v2/Xeon E5 v2/Core i7 Unicast Registers'
	class	  = base peripheral
none61@pci0:255:13:0:   class=0x088000 card=0x01011137 chip=0x0ee18086 rev=0x04 hdr=0x00
	vendor	 = 'Intel Corporation'
	device	 = 'Xeon E7 v2/Xeon E5 v2/Core i7 Unicast Registers'
	class	  = base peripheral
none62@pci0:255:13:1:   class=0x088000 card=0x01011137 chip=0x0ee38086 rev=0x04 hdr=0x00
	vendor	 = 'Intel Corporation'
	device	 = 'Xeon E7 v2/Xeon E5 v2/Core i7 Unicast Registers'
	class	  = base peripheral
none63@pci0:255:13:2:   class=0x088000 card=0x01011137 chip=0x0ee58086 rev=0x04 hdr=0x00
	vendor	 = 'Intel Corporation'
	device	 = 'Xeon E7 v2/Xeon E5 v2/Core i7 Unicast Registers'
	class	  = base peripheral
none64@pci0:255:13:3:   class=0x088000 card=0x01011137 chip=0x0ee78086 rev=0x04 hdr=0x00
	vendor	 = 'Intel Corporation'
	device	 = 'Xeon E7 v2/Xeon E5 v2/Core i7 Unicast Registers'
	class	  = base peripheral
none65@pci0:255:13:4:   class=0x088000 card=0x01011137 chip=0x0ee98086 rev=0x04 hdr=0x00
	vendor	 = 'Intel Corporation'
	device	 = 'Xeon E7 v2/Xeon E5 v2/Core i7 Unicast Registers'
	class	  = base peripheral
none66@pci0:255:14:0:   class=0x088000 card=0x01011137 chip=0x0ea08086 rev=0x04 hdr=0x00
	vendor	 = 'Intel Corporation'
	device	 = 'Xeon E7 v2/Xeon E5 v2/Core i7 Home Agent 0'
	class	  = base peripheral
none67@pci0:255:14:1:   class=0x110100 card=0x01011137 chip=0x0e308086 rev=0x04 hdr=0x00
	vendor	 = 'Intel Corporation'
	device	 = 'Xeon E7 v2/Xeon E5 v2/Core i7 Home Agent 0'
	class	  = dasp
	subclass   = performance counters
none68@pci0:255:15:0:   class=0x088000 card=0x01011137 chip=0x0ea88086 rev=0x04 hdr=0x00
	vendor	 = 'Intel Corporation'
	device	 = 'Xeon E7 v2/Xeon E5 v2/Core i7 Integrated Memory Controller 0 Target Address/Thermal Registers'
	class	  = base peripheral
none69@pci0:255:15:1:   class=0x088000 card=0x01011137 chip=0x0e718086 rev=0x04 hdr=0x00
	vendor	 = 'Intel Corporation'
	device	 = 'Xeon E7 v2/Xeon E5 v2/Core i7 Integrated Memory Controller 0 RAS Registers'
	class	  = base peripheral
none70@pci0:255:15:2:   class=0x088000 card=0x01011137 chip=0x0eaa8086 rev=0x04 hdr=0x00
	vendor	 = 'Intel Corporation'
	device	 = 'Xeon E7 v2/Xeon E5 v2/Core i7 Integrated Memory Controller 0 Channel Target Address Decoder Registers'
	class	  = base peripheral
none71@pci0:255:15:3:   class=0x088000 card=0x01011137 chip=0x0eab8086 rev=0x04 hdr=0x00
	vendor	 = 'Intel Corporation'
	device	 = 'Xeon E7 v2/Xeon E5 v2/Core i7 Integrated Memory Controller 0 Channel Target Address Decoder Registers'
	class	  = base peripheral
none72@pci0:255:15:4:   class=0x088000 card=0x01011137 chip=0x0eac8086 rev=0x04 hdr=0x00
	vendor	 = 'Intel Corporation'
	device	 = 'Xeon E7 v2/Xeon E5 v2/Core i7 Integrated Memory Controller 0 Channel Target Address Decoder Registers'
	class	  = base peripheral
none73@pci0:255:15:5:   class=0x088000 card=0x01011137 chip=0x0ead8086 rev=0x04 hdr=0x00
	vendor	 = 'Intel Corporation'
	device	 = 'Xeon E7 v2/Xeon E5 v2/Core i7 Integrated Memory Controller 0 Channel Target Address Decoder Registers'
	class	  = base peripheral
none74@pci0:255:16:0:   class=0x088000 card=0x01011137 chip=0x0eb08086 rev=0x04 hdr=0x00
	vendor	 = 'Intel Corporation'
	device	 = 'Xeon E7 v2/Xeon E5 v2/Core i7 Integrated Memory Controller 1 Channel 0-3 Thermal Control 0'
	class	  = base peripheral
none75@pci0:255:16:1:   class=0x088000 card=0x01011137 chip=0x0eb18086 rev=0x04 hdr=0x00
	vendor	 = 'Intel Corporation'
	device	 = 'Xeon E7 v2/Xeon E5 v2/Core i7 Integrated Memory Controller 1 Channel 0-3 Thermal Control 1'
	class	  = base peripheral
none76@pci0:255:16:2:   class=0x088000 card=0x01011137 chip=0x0eb28086 rev=0x04 hdr=0x00
	vendor	 = 'Intel Corporation'
	device	 = 'Xeon E7 v2/Xeon E5 v2/Core i7 Integrated Memory Controller 1 Channel 0-3 ERROR Registers 0'
	class	  = base peripheral
none77@pci0:255:16:3:   class=0x088000 card=0x01011137 chip=0x0eb38086 rev=0x04 hdr=0x00
	vendor	 = 'Intel Corporation'
	device	 = 'Xeon E7 v2/Xeon E5 v2/Core i7 Integrated Memory Controller 1 Channel 0-3 ERROR Registers 1'
	class	  = base peripheral
none78@pci0:255:16:4:   class=0x088000 card=0x01011137 chip=0x0eb48086 rev=0x04 hdr=0x00
	vendor	 = 'Intel Corporation'
	device	 = 'Xeon E7 v2/Xeon E5 v2/Core i7 Integrated Memory Controller 1 Channel 0-3 Thermal Control 2'
	class	  = base peripheral
none79@pci0:255:16:5:   class=0x088000 card=0x01011137 chip=0x0eb58086 rev=0x04 hdr=0x00
	vendor	 = 'Intel Corporation'
	device	 = 'Xeon E7 v2/Xeon E5 v2/Core i7 Integrated Memory Controller 1 Channel 0-3 Thermal Control 3'
	class	  = base peripheral
none80@pci0:255:16:6:   class=0x088000 card=0x01011137 chip=0x0eb68086 rev=0x04 hdr=0x00
	vendor	 = 'Intel Corporation'
	device	 = 'Xeon E7 v2/Xeon E5 v2/Core i7 Integrated Memory Controller 1 Channel 0-3 ERROR Registers 2'
	class	  = base peripheral
none81@pci0:255:16:7:   class=0x088000 card=0x01011137 chip=0x0eb78086 rev=0x04 hdr=0x00
	vendor	 = 'Intel Corporation'
	device	 = 'Xeon E7 v2/Xeon E5 v2/Core i7 Integrated Memory Controller 1 Channel 0-3 ERROR Registers 3'
	class	  = base peripheral
none82@pci0:255:19:0:   class=0x088000 card=0x01011137 chip=0x0e1d8086 rev=0x04 hdr=0x00
	vendor	 = 'Intel Corporation'
	device	 = 'Xeon E7 v2/Xeon E5 v2/Core i7 R2PCIe'
	class	  = base peripheral
none83@pci0:255:19:1:   class=0x110100 card=0x01011137 chip=0x0e348086 rev=0x04 hdr=0x00
	vendor	 = 'Intel Corporation'
	device	 = 'Xeon E7 v2/Xeon E5 v2/Core i7 R2PCIe'
	class	  = dasp
	subclass   = performance counters
none84@pci0:255:19:4:   class=0x088000 card=0x01011137 chip=0x0e818086 rev=0x04 hdr=0x00
	vendor	 = 'Intel Corporation'
	device	 = 'Xeon E7 v2/Xeon E5 v2/Core i7 QPI Ring Registers'
	class	  = base peripheral
none85@pci0:255:19:5:   class=0x110100 card=0x01011137 chip=0x0e368086 rev=0x04 hdr=0x00
	vendor	 = 'Intel Corporation'
	device	 = 'Xeon E7 v2/Xeon E5 v2/Core i7 QPI Ring Performance Ring Monitoring'
	class	  = dasp
	subclass   = performance counters
none86@pci0:255:22:0:   class=0x088000 card=0x01011137 chip=0x0ec88086 rev=0x04 hdr=0x00
	vendor	 = 'Intel Corporation'
	device	 = 'Xeon E7 v2/Xeon E5 v2/Core i7 System Address Decoder'
	class	  = base peripheral
none87@pci0:255:22:1:   class=0x088000 card=0x01011137 chip=0x0ec98086 rev=0x04 hdr=0x00
	vendor	 = 'Intel Corporation'
	device	 = 'Xeon E7 v2/Xeon E5 v2/Core i7 Broadcast Registers'
	class	  = base peripheral
none88@pci0:255:22:2:   class=0x088000 card=0x01011137 chip=0x0eca8086 rev=0x04 hdr=0x00
	vendor	 = 'Intel Corporation'
	device	 = 'Xeon E7 v2/Xeon E5 v2/Core i7 Broadcast Registers'
	class	  = base peripheral
 
Joined
Dec 29, 2014
Messages
1,135
Zpool info just for grins.

Code:
root@freenas2:/nonexistent # zpool status
  pool: RAIDZ2-I
 state: ONLINE
  scan: scrub repaired 0 in 0 days 03:10:01 with 0 errors on Mon Apr  9 18:42:12 2018
config:

		NAME											STATE	 READ WRITE CKSUM
		RAIDZ2-I										ONLINE	   0	 0	 0
		  raidz2-0									  ONLINE	   0	 0	 0
			gptid/bd041ac6-9e63-11e7-a091-e4c722848f30  ONLINE	   0	 0	 0
			gptid/bdef2899-9e63-11e7-a091-e4c722848f30  ONLINE	   0	 0	 0
			gptid/bed51d90-9e63-11e7-a091-e4c722848f30  ONLINE	   0	 0	 0
			gptid/bfb76075-9e63-11e7-a091-e4c722848f30  ONLINE	   0	 0	 0
			gptid/c09c704a-9e63-11e7-a091-e4c722848f30  ONLINE	   0	 0	 0
			gptid/c1922b7c-9e63-11e7-a091-e4c722848f30  ONLINE	   0	 0	 0
			gptid/c276eb75-9e63-11e7-a091-e4c722848f30  ONLINE	   0	 0	 0
			gptid/c3724eeb-9e63-11e7-a091-e4c722848f30  ONLINE	   0	 0	 0
		  raidz2-1									  ONLINE	   0	 0	 0
			gptid/a1b7ef4b-3c2a-11e8-978a-e4c722848f30  ONLINE	   0	 0	 0
			gptid/a2eb419f-3c2a-11e8-978a-e4c722848f30  ONLINE	   0	 0	 0
			gptid/a41758d7-3c2a-11e8-978a-e4c722848f30  ONLINE	   0	 0	 0
			gptid/a5444dfb-3c2a-11e8-978a-e4c722848f30  ONLINE	   0	 0	 0
			gptid/a6dcd16f-3c2a-11e8-978a-e4c722848f30  ONLINE	   0	 0	 0
			gptid/a80cd73c-3c2a-11e8-978a-e4c722848f30  ONLINE	   0	 0	 0
			gptid/a94711a5-3c2a-11e8-978a-e4c722848f30  ONLINE	   0	 0	 0
			gptid/aaa6631d-3c2a-11e8-978a-e4c722848f30  ONLINE	   0	 0	 0
		logs
		  gptid/01054460-64dc-11e8-ac23-e4c722848f30	ONLINE	   0	 0	 0
		spares
		  gptid/4abff125-23a2-11e8-a466-e4c722848f30	AVAIL

errors: No known data errors

  pool: SYS-MiRROR
 state: ONLINE
  scan: scrub repaired 0 in 0 days 00:00:09 with 0 errors on Thu Jun  7 11:43:42 2018
config:

		NAME											STATE	 READ WRITE CKSUM
		SYS-MiRROR									  ONLINE	   0	 0	 0
		  mirror-0									  ONLINE	   0	 0	 0
			gptid/7fad0884-6a69-11e8-9272-e4c722848f30  ONLINE	   0	 0	 0
			gptid/1aa38786-6a68-11e8-9272-e4c722848f30  ONLINE	   0	 0	 0

errors: No known data errors

  pool: freenas-boot
 state: ONLINE
  scan: scrub repaired 0 in 0 days 00:04:24 with 0 errors on Thu May 31 03:49:24 2018
config:

		NAME		STATE	 READ WRITE CKSUM
		freenas-boot  ONLINE	   0	 0	 0
		  da19p2	ONLINE	   0	 0	 0

errors: No known data errors

 
Joined
Dec 29, 2014
Messages
1,135
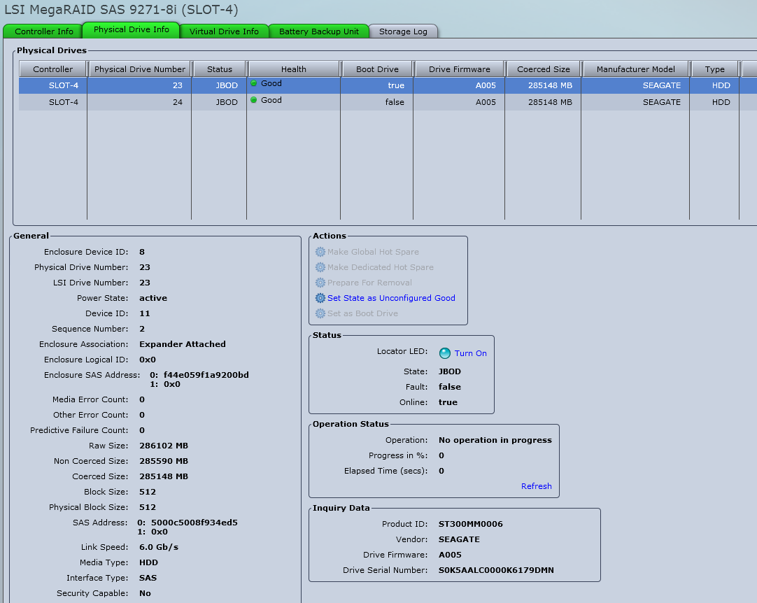
So now I am really curious. Here is the dmesg stuff from my secondary system as described before. C240 M3S, internal LSI 9271-8i and D2700 external storage attached (dual path) via LSI 9207-8e.

Code:
Copyright (c) 1992-2017 The FreeBSD Project.
Copyright (c) 1979, 1980, 1983, 1986, 1988, 1989, 1991, 1992, 1993, 1994
		The Regents of the University of California. All rights reserved.
FreeBSD is a registered trademark of The FreeBSD Foundation.
FreeBSD 11.1-STABLE #0 r321665+e0c4ca60dfc(freenas/11.1-stable): Wed May 30 14:18:20 EDT 2018
	root@nemesis.tn.ixsystems.com:/freenas-11-releng/freenas/_BE/objs/freenas-11-releng/freenas/_BE/os/sys/FreeNAS.amd64 amd64
FreeBSD clang version 5.0.0 (tags/RELEASE_500/final 312559) (based on LLVM 5.0.0svn)
CPU: Intel(R) Xeon(R) CPU E5-2620 0 @ 2.00GHz (2000.04-MHz K8-class CPU)
  Origin="GenuineIntel"  Id=0x206d7  Family=0x6  Model=0x2d  Stepping=7
  Features=0xbfebfbff<FPU,VME,DE,PSE,TSC,MSR,PAE,MCE,CX8,APIC,SEP,MTRR,PGE,MCA,CMOV,PAT,PSE36,CLFLUSH,DTS,ACPI,MMX,FXSR,SSE,SSE2,SS,HTT,TM,PBE>
  Features2=0x1fbee3ff<SSE3,PCLMULQDQ,DTES64,MON,DS_CPL,VMX,SMX,EST,TM2,SSSE3,CX16,xTPR,PDCM,PCID,DCA,SSE4.1,SSE4.2,x2APIC,POPCNT,TSCDLT,AESNI,XSAVE,OSXSAVE,AVX>
  AMD Features=0x2c100800<SYSCALL,NX,Page1GB,RDTSCP,LM>
  AMD Features2=0x1<LAHF>
  XSAVE Features=0x1<XSAVEOPT>
  VT-x: PAT,HLT,MTF,PAUSE,EPT,UG,VPID
  TSC: P-state invariant, performance statistics
real memory  = 70866960384 (67584 MB)
avail memory = 66449977344 (63371 MB)
Event timer "LAPIC" quality 600
ACPI APIC Table: <Cisco0 CiscoUCS>
FreeBSD/SMP: Multiprocessor System Detected: 24 CPUs
FreeBSD/SMP: 2 package(s) x 6 core(s) x 2 hardware threads
WARNING: VIMAGE (virtualized network stack) is a highly experimental feature.
ioapic0 <Version 2.0> irqs 0-23 on motherboard
ioapic1 <Version 2.0> irqs 24-47 on motherboard
ioapic2 <Version 2.0> irqs 48-71 on motherboard
SMP: AP CPU #1 Launched!
SMP: AP CPU #20 Launched!
SMP: AP CPU #10 Launched!
SMP: AP CPU #2 Launched!
SMP: AP CPU #18 Launched!
SMP: AP CPU #4 Launched!
SMP: AP CPU #5 Launched!
SMP: AP CPU #9 Launched!
SMP: AP CPU #11 Launched!
SMP: AP CPU #17 Launched!
SMP: AP CPU #21 Launched!
SMP: AP CPU #6 Launched!
SMP: AP CPU #23 Launched!
SMP: AP CPU #15 Launched!
SMP: AP CPU #3 Launched!
SMP: AP CPU #8 Launched!
SMP: AP CPU #16 Launched!
SMP: AP CPU #12 Launched!
SMP: AP CPU #22 Launched!
SMP: AP CPU #7 Launched!
SMP: AP CPU #13 Launched!
SMP: AP CPU #14 Launched!
SMP: AP CPU #19 Launched!
Timecounter "TSC" frequency 2000043172 Hz quality 1000
random: entropy device external interface
kbd1 at kbdmux0
nexus0
cryptosoft0: <software crypto> on motherboard
aesni0: <AES-CBC,AES-XTS,AES-GCM,AES-ICM> on motherboard
padlock0: No ACE support.
acpi0: <Cisco0 CiscoUCS> on motherboard
acpi0: Power Button (fixed)
cpu0: <ACPI CPU> numa-domain 0 on acpi0
cpu1: <ACPI CPU> numa-domain 0 on acpi0
cpu2: <ACPI CPU> numa-domain 0 on acpi0
cpu3: <ACPI CPU> numa-domain 0 on acpi0
cpu4: <ACPI CPU> numa-domain 0 on acpi0
cpu5: <ACPI CPU> numa-domain 0 on acpi0
cpu6: <ACPI CPU> numa-domain 0 on acpi0
cpu7: <ACPI CPU> numa-domain 0 on acpi0
cpu8: <ACPI CPU> numa-domain 0 on acpi0
cpu9: <ACPI CPU> numa-domain 0 on acpi0
cpu10: <ACPI CPU> numa-domain 0 on acpi0
cpu11: <ACPI CPU> numa-domain 0 on acpi0
cpu12: <ACPI CPU> numa-domain 1 on acpi0
cpu13: <ACPI CPU> numa-domain 1 on acpi0
cpu14: <ACPI CPU> numa-domain 1 on acpi0
cpu15: <ACPI CPU> numa-domain 1 on acpi0
cpu16: <ACPI CPU> numa-domain 1 on acpi0
cpu17: <ACPI CPU> numa-domain 1 on acpi0
cpu18: <ACPI CPU> numa-domain 1 on acpi0
cpu19: <ACPI CPU> numa-domain 1 on acpi0
cpu20: <ACPI CPU> numa-domain 1 on acpi0
cpu21: <ACPI CPU> numa-domain 1 on acpi0
cpu22: <ACPI CPU> numa-domain 1 on acpi0
cpu23: <ACPI CPU> numa-domain 1 on acpi0
attimer0: <AT timer> port 0x40-0x43 irq 0 on acpi0
Timecounter "i8254" frequency 1193182 Hz quality 0
Event timer "i8254" frequency 1193182 Hz quality 100
atrtc0: <AT realtime clock> port 0x70-0x71 irq 8 on acpi0
atrtc0: registered as a time-of-day clock, resolution 1.000000s
Event timer "RTC" frequency 32768 Hz quality 0
hpet0: <High Precision Event Timer> iomem 0xfed00000-0xfed003ff on acpi0
Timecounter "HPET" frequency 14318180 Hz quality 950
Event timer "HPET" frequency 14318180 Hz quality 350
Event timer "HPET1" frequency 14318180 Hz quality 340
Event timer "HPET2" frequency 14318180 Hz quality 340
Event timer "HPET3" frequency 14318180 Hz quality 340
Event timer "HPET4" frequency 14318180 Hz quality 340
Event timer "HPET5" frequency 14318180 Hz quality 340
Event timer "HPET6" frequency 14318180 Hz quality 340
Event timer "HPET7" frequency 14318180 Hz quality 340
Timecounter "ACPI-fast" frequency 3579545 Hz quality 900
acpi_timer0: <24-bit timer at 3.579545MHz> port 0x408-0x40b on acpi0
pcib0: <ACPI Host-PCI bridge> port 0xcf8-0xcff numa-domain 0 on acpi0
pcib0: _OSC returned error 0x10
pci0: <ACPI PCI bus> numa-domain 0 on pcib0
pcib1: <ACPI PCI-PCI bridge> irq 26 at device 1.0 numa-domain 0 on pci0
pci1: <ACPI PCI bus> numa-domain 0 on pcib1
pcib2: <ACPI PCI-PCI bridge> irq 26 at device 1.1 numa-domain 0 on pci0
pci2: <ACPI PCI bus> numa-domain 0 on pcib2
igb0: <Intel(R) PRO/1000 Network Connection, Version - 2.5.3-k> port 0x8060-0x807f mem 0xdec00000-0xdecfffff,0xdef0c000-0xdef0ffff irq 27 at device 0.0 numa-domain 0 on pci2
igb0: Using MSIX interrupts with 9 vectors
igb0: Ethernet address: f4:4e:05:9f:1a:98
igb0: Bound queue 0 to cpu 0
igb0: Bound queue 1 to cpu 1
igb0: Bound queue 2 to cpu 2
igb0: Bound queue 3 to cpu 3
igb0: Bound queue 4 to cpu 4
igb0: Bound queue 5 to cpu 5
igb0: Bound queue 6 to cpu 6
igb0: Bound queue 7 to cpu 7
igb1: <Intel(R) PRO/1000 Network Connection, Version - 2.5.3-k> port 0x8040-0x805f mem 0xdeb00000-0xdebfffff,0xdef08000-0xdef0bfff irq 30 at device 0.1 numa-domain 0 on pci2
igb1: Using MSIX interrupts with 9 vectors
igb1: Ethernet address: f4:4e:05:9f:1a:99
igb1: Bound queue 0 to cpu 8
igb1: Bound queue 1 to cpu 9
igb1: Bound queue 2 to cpu 10
igb1: Bound queue 3 to cpu 11
igb1: Bound queue 4 to cpu 12
igb1: Bound queue 5 to cpu 13
igb1: Bound queue 6 to cpu 14
igb1: Bound queue 7 to cpu 15
igb2: <Intel(R) PRO/1000 Network Connection, Version - 2.5.3-k> port 0x8020-0x803f mem 0xdea00000-0xdeafffff,0xdef04000-0xdef07fff irq 28 at device 0.2 numa-domain 0 on pci2
igb2: Using MSIX interrupts with 9 vectors
igb2: Ethernet address: f4:4e:05:9f:1a:9a
igb2: Bound queue 0 to cpu 16
igb2: Bound queue 1 to cpu 17
igb2: Bound queue 2 to cpu 18
igb2: Bound queue 3 to cpu 19
igb2: Bound queue 4 to cpu 20
igb2: Bound queue 5 to cpu 21
igb2: Bound queue 6 to cpu 22
igb2: Bound queue 7 to cpu 23
igb3: <Intel(R) PRO/1000 Network Connection, Version - 2.5.3-k> port 0x8000-0x801f mem 0xde900000-0xde9fffff,0xdef00000-0xdef03fff irq 29 at device 0.3 numa-domain 0 on pci2
igb3: Using MSIX interrupts with 9 vectors
igb3: Ethernet address: f4:4e:05:9f:1a:9b
igb3: Bound queue 0 to cpu 0
igb3: Bound queue 1 to cpu 1
igb3: Bound queue 2 to cpu 2
igb3: Bound queue 3 to cpu 3
igb3: Bound queue 4 to cpu 4
igb3: Bound queue 5 to cpu 5
igb3: Bound queue 6 to cpu 6
igb3: Bound queue 7 to cpu 7
pcib3: <ACPI PCI-PCI bridge> irq 32 at device 2.0 numa-domain 0 on pci0
pci3: <ACPI PCI bus> numa-domain 0 on pcib3
mps0: <Avago Technologies (LSI) SAS2308> port 0x7000-0x70ff mem 0xdf140000-0xdf14ffff,0xdf100000-0xdf13ffff irq 32 at device 0.0 numa-domain 0 on pci3
mps0: Firmware: 20.00.07.00, Driver: 21.02.00.00-fbsd
mps0: IOCCapabilities: 5a85c<ScsiTaskFull,DiagTrace,SnapBuf,EEDP,TransRetry,EventReplay,MSIXIndex,HostDisc>
pcib4: <ACPI PCI-PCI bridge> irq 32 at device 2.2 numa-domain 0 on pci0
pci4: <ACPI PCI bus> numa-domain 0 on pcib4
pcib5: <ACPI PCI-PCI bridge> irq 42 at device 3.0 numa-domain 0 on pci0
pci5: <ACPI PCI bus> numa-domain 0 on pcib5
pcib6: <ACPI PCI-PCI bridge> irq 16 at device 17.0 numa-domain 0 on pci0
pci6: <ACPI PCI bus> numa-domain 0 on pcib6
ehci0: <Intel Patsburg USB 2.0 controller> mem 0xdf201000-0xdf2013ff irq 22 at device 26.0 numa-domain 0 on pci0
usbus0: EHCI version 1.0
usbus0 numa-domain 0 on ehci0
usbus0: 480Mbps High Speed USB v2.0
pcib7: <ACPI PCI-PCI bridge> irq 17 at device 28.0 numa-domain 0 on pci0
pci7: <ACPI PCI bus> numa-domain 0 on pcib7
pcib8: <ACPI PCI-PCI bridge> irq 19 at device 28.7 numa-domain 0 on pci0
pci8: <ACPI PCI bus> numa-domain 0 on pcib8
vgapci0: <VGA-compatible display> mem 0xdd000000-0xddffffff,0xde810000-0xde813fff,0xde000000-0xde7fffff irq 19 at device 0.0 numa-domain 0 on pci8
vgapci0: Boot video device
ehci1: <Intel Patsburg USB 2.0 controller> mem 0xdf200000-0xdf2003ff irq 23 at device 29.0 numa-domain 0 on pci0
usbus1: EHCI version 1.0
usbus1 numa-domain 0 on ehci1
usbus1: 480Mbps High Speed USB v2.0
pcib9: <ACPI PCI-PCI bridge> at device 30.0 numa-domain 0 on pci0
pci9: <ACPI PCI bus> numa-domain 0 on pcib9
isab0: <PCI-ISA bridge> at device 31.0 numa-domain 0 on pci0
isa0: <ISA bus> numa-domain 0 on isab0
pcib10: <ACPI Host-PCI bridge> numa-domain 0 on acpi0
pci10: <ACPI PCI bus> numa-domain 0 on pcib10
pci10: <dasp, performance counters> at device 14.1 (no driver attached)
pci10: <dasp, performance counters> at device 19.1 (no driver attached)
pci10: <dasp, performance counters> at device 19.4 (no driver attached)
pci10: <dasp, performance counters> at device 19.5 (no driver attached)
pcib11: <ACPI Host-PCI bridge> numa-domain 1 on acpi0
pcib11: _OSC returned error 0x10
pci11: <ACPI PCI bus> numa-domain 1 on pcib11
pcib12: <ACPI PCI-PCI bridge> irq 50 at device 1.0 numa-domain 1 on pci11
pci12: <ACPI PCI bus> numa-domain 1 on pcib12
pcib13: <ACPI PCI-PCI bridge> irq 56 at device 2.0 numa-domain 1 on pci11
pci13: <ACPI PCI bus> numa-domain 1 on pcib13
AVAGO MegaRAID SAS FreeBSD mrsas driver version: 06.712.04.00-fbsd
mrsas0: <AVAGO Thunderbolt SAS Controller> port 0xf000-0xf0ff mem 0xfbc60000-0xfbc63fff,0xfbc00000-0xfbc3ffff irq 56 at device 0.0 numa-domain 1 on pci13
mrsas0: Using MSI-X with 16 number of vectors
mrsas0: FW supports <16> MSIX vector,Online CPU 24 Current MSIX <16>
mrsas0: MSI-x interrupts setup success
pcib14: <ACPI PCI-PCI bridge> irq 64 at device 3.0 numa-domain 1 on pci11
pci14: <ACPI PCI bus> numa-domain 1 on pcib14
t5nex0: <Chelsio T520-CR> mem 0xfb300000-0xfb37ffff,0xfa000000-0xfaffffff,0xfbb04000-0xfbb05fff irq 64 at device 0.4 numa-domain 1 on pci14
cxl0: <port 0> numa-domain 1 on t5nex0
cxl0: Ethernet address: 00:07:43:2d:0c:30
cxl0: 16 txq, 8 rxq (NIC)
cxl1: <port 1> numa-domain 1 on t5nex0
cxl1: Ethernet address: 00:07:43:2d:0c:38
cxl1: 16 txq, 8 rxq (NIC)
t5nex0: PCIe gen3 x8, 2 ports, 18 MSI-X interrupts, 51 eq, 17 iq
pci14: <mass storage, SCSI> at device 0.5 (no driver attached)
pci14: <serial bus, Fibre Channel> at device 0.6 (no driver attached)
pcib15: <ACPI Host-PCI bridge> numa-domain 1 on acpi0
pci15: <ACPI PCI bus> numa-domain 1 on pcib15
pci15: <dasp, performance counters> at device 14.1 (no driver attached)
pci15: <dasp, performance counters> at device 19.1 (no driver attached)
pci15: <dasp, performance counters> at device 19.4 (no driver attached)
pci15: <dasp, performance counters> at device 19.5 (no driver attached)
acpi_button0: <Power Button> on acpi0
acpi_acad0: <AC Adapter> on acpi0
acpi_syscontainer0: <System Container> on acpi0
acpi_syscontainer1: <System Container> on acpi0
uart0: <16550 or compatible> port 0x3f8-0x3ff irq 4 flags 0x10 on acpi0
uart1: <16550 or compatible> port 0x2f8-0x2ff irq 3 on acpi0
ichwd0: <Intel Patsburg watchdog timer> on isa0
ichwd0: ICH WDT present but disabled in BIOS or hardware
device_attach: ichwd0 attach returned 6
ichwd0: <Intel Patsburg watchdog timer> at port 0x430-0x437,0x460-0x47f on isa0
ichwd0: ICH WDT present but disabled in BIOS or hardware
device_attach: ichwd0 attach returned 6
orm0: <ISA Option ROMs> at iomem 0xc0000-0xc7fff,0xc8000-0xc87ff on isa0
sc0: <System console> at flags 0x100 on isa0
sc0: VGA <16 virtual consoles, flags=0x300>
vga0: <Generic ISA VGA> at port 0x3c0-0x3df iomem 0xa0000-0xbffff on isa0
coretemp0: <CPU On-Die Thermal Sensors> numa-domain 0 on cpu0
est0: <Enhanced SpeedStep Frequency Control> numa-domain 0 on cpu0
coretemp1: <CPU On-Die Thermal Sensors> numa-domain 0 on cpu1
est1: <Enhanced SpeedStep Frequency Control> numa-domain 0 on cpu1
coretemp2: <CPU On-Die Thermal Sensors> numa-domain 0 on cpu2
est2: <Enhanced SpeedStep Frequency Control> numa-domain 0 on cpu2
coretemp3: <CPU On-Die Thermal Sensors> numa-domain 0 on cpu3
est3: <Enhanced SpeedStep Frequency Control> numa-domain 0 on cpu3
coretemp4: <CPU On-Die Thermal Sensors> numa-domain 0 on cpu4
est4: <Enhanced SpeedStep Frequency Control> numa-domain 0 on cpu4
coretemp5: <CPU On-Die Thermal Sensors> numa-domain 0 on cpu5
est5: <Enhanced SpeedStep Frequency Control> numa-domain 0 on cpu5
coretemp6: <CPU On-Die Thermal Sensors> numa-domain 0 on cpu6
est6: <Enhanced SpeedStep Frequency Control> numa-domain 0 on cpu6
coretemp7: <CPU On-Die Thermal Sensors> numa-domain 0 on cpu7
est7: <Enhanced SpeedStep Frequency Control> numa-domain 0 on cpu7
coretemp8: <CPU On-Die Thermal Sensors> numa-domain 0 on cpu8
est8: <Enhanced SpeedStep Frequency Control> numa-domain 0 on cpu8
coretemp9: <CPU On-Die Thermal Sensors> numa-domain 0 on cpu9
est9: <Enhanced SpeedStep Frequency Control> numa-domain 0 on cpu9
coretemp10: <CPU On-Die Thermal Sensors> numa-domain 0 on cpu10
est10: <Enhanced SpeedStep Frequency Control> numa-domain 0 on cpu10
coretemp11: <CPU On-Die Thermal Sensors> numa-domain 0 on cpu11
est11: <Enhanced SpeedStep Frequency Control> numa-domain 0 on cpu11
coretemp12: <CPU On-Die Thermal Sensors> numa-domain 1 on cpu12
est12: <Enhanced SpeedStep Frequency Control> numa-domain 1 on cpu12
coretemp13: <CPU On-Die Thermal Sensors> numa-domain 1 on cpu13
est13: <Enhanced SpeedStep Frequency Control> numa-domain 1 on cpu13
coretemp14: <CPU On-Die Thermal Sensors> numa-domain 1 on cpu14
est14: <Enhanced SpeedStep Frequency Control> numa-domain 1 on cpu14
coretemp15: <CPU On-Die Thermal Sensors> numa-domain 1 on cpu15
est15: <Enhanced SpeedStep Frequency Control> numa-domain 1 on cpu15
coretemp16: <CPU On-Die Thermal Sensors> numa-domain 1 on cpu16
est16: <Enhanced SpeedStep Frequency Control> numa-domain 1 on cpu16
coretemp17: <CPU On-Die Thermal Sensors> numa-domain 1 on cpu17
est17: <Enhanced SpeedStep Frequency Control> numa-domain 1 on cpu17
coretemp18: <CPU On-Die Thermal Sensors> numa-domain 1 on cpu18
est18: <Enhanced SpeedStep Frequency Control> numa-domain 1 on cpu18
coretemp19: <CPU On-Die Thermal Sensors> numa-domain 1 on cpu19
est19: <Enhanced SpeedStep Frequency Control> numa-domain 1 on cpu19
coretemp20: <CPU On-Die Thermal Sensors> numa-domain 1 on cpu20
est20: <Enhanced SpeedStep Frequency Control> numa-domain 1 on cpu20
coretemp21: <CPU On-Die Thermal Sensors> numa-domain 1 on cpu21
est21: <Enhanced SpeedStep Frequency Control> numa-domain 1 on cpu21
coretemp22: <CPU On-Die Thermal Sensors> numa-domain 1 on cpu22
est22: <Enhanced SpeedStep Frequency Control> numa-domain 1 on cpu22
coretemp23: <CPU On-Die Thermal Sensors> numa-domain 1 on cpu23
est23: <Enhanced SpeedStep Frequency Control> numa-domain 1 on cpu23
ZFS filesystem version: 5
ZFS storage pool version: features support (5000)
Timecounters tick every 1.000 msec
freenas_sysctl: adding account.
freenas_sysctl: adding directoryservice.
freenas_sysctl: adding middlewared.
freenas_sysctl: adding network.
freenas_sysctl: adding services.
ipfw2 (+ipv6) initialized, divert enabled, nat enabled, default to accept, logging disabled
ugen1.1: <Intel EHCI root HUB> at usbus1
ugen0.1: <Intel EHCI root HUB> at usbus0
uhub0: <Intel EHCI root HUB, class 9/0, rev 2.00/1.00, addr 1> on usbus1
uhub1: <Intel EHCI root HUB, class 9/0, rev 2.00/1.00, addr 1> on usbus0
mrsas0: Disestablish mrsas intr hook
uhub0: 2 ports with 2 removable, self powered
uhub1: 2 ports with 2 removable, self powered
ugen1.2: <vendor 0x8087 product 0x0024> at usbus1
uhub2 numa-domain 0 on uhub0
uhub2: <vendor 0x8087 product 0x0024, class 9/0, rev 2.00/0.00, addr 2> on usbus1
ugen0.2: <vendor 0x8087 product 0x0024> at usbus0
uhub3 numa-domain 0 on uhub1
uhub3: <vendor 0x8087 product 0x0024, class 9/0, rev 2.00/0.00, addr 2> on usbus0
uhub3: 6 ports with 6 removable, self powered
uhub2: 8 ports with 8 removable, self powered
ugen0.3: <Avocent Cisco USB Composite Device-0> at usbus0
ukbd0 numa-domain 0 on uhub3
ukbd0: <Keyboard> on usbus0
kbd0 at ukbd0
ugen1.3: <Avocent Avocent USBIAC> at usbus1
ukbd1 numa-domain 0 on uhub2
ukbd1: <EP1 Interrupt> on usbus1
kbd2 at ukbd1
ugen1.4: <Cypress West Bridge> at usbus1
umass0 numa-domain 0 on uhub2
umass0: <Cypress West Bridge, class 0/0, rev 2.00/0.02, addr 4> on usbus1
umass0:  SCSI over Bulk-Only; quirks = 0x4100
umass0:4:0: Attached to scbus4
ugen1.5: <vendor 0x0424 product 0x2512> at usbus1
uhub4 numa-domain 0 on uhub2
uhub4: <vendor 0x0424 product 0x2512, class 9/0, rev 2.00/b.b3, addr 5> on usbus1
uhub4: MTT enabled
uhub4: 2 ports with 2 removable, self powered
random: unblocking device.
 
Joined
Dec 29, 2014
Messages
1,135
pciconf from secondary

Code:
root@freenas:/nonexistent # pciconf -lv
hostb0@pci0:0:0:0:	  class=0x060000 card=0x01011137 chip=0x3c008086 rev=0x07 hdr=0x00
	vendor	 = 'Intel Corporation'
	device	 = 'Xeon E5/Core i7 DMI2'
	class	  = bridge
	subclass   = HOST-PCI
pcib1@pci0:0:1:0:	   class=0x060400 card=0x01011137 chip=0x3c028086 rev=0x07 hdr=0x01
	vendor	 = 'Intel Corporation'
	device	 = 'Xeon E5/Core i7 IIO PCI Express Root Port 1a'
	class	  = bridge
	subclass   = PCI-PCI
pcib2@pci0:0:1:1:	   class=0x060400 card=0x01011137 chip=0x3c038086 rev=0x07 hdr=0x01
	vendor	 = 'Intel Corporation'
	device	 = 'Xeon E5/Core i7 IIO PCI Express Root Port 1b'
	class	  = bridge
	subclass   = PCI-PCI
pcib3@pci0:0:2:0:	   class=0x060400 card=0x01011137 chip=0x3c048086 rev=0x07 hdr=0x01
	vendor	 = 'Intel Corporation'
	device	 = 'Xeon E5/Core i7 IIO PCI Express Root Port 2a'
	class	  = bridge
	subclass   = PCI-PCI
pcib4@pci0:0:2:2:	   class=0x060400 card=0x01011137 chip=0x3c068086 rev=0x07 hdr=0x01
	vendor	 = 'Intel Corporation'
	device	 = 'Xeon E5/Core i7 IIO PCI Express Root Port 2c'
	class	  = bridge
	subclass   = PCI-PCI
pcib5@pci0:0:3:0:	   class=0x060400 card=0x01011137 chip=0x3c088086 rev=0x07 hdr=0x01
	vendor	 = 'Intel Corporation'
	device	 = 'Xeon E5/Core i7 IIO PCI Express Root Port 3a in PCI Express Mode'
	class	  = bridge
	subclass   = PCI-PCI
none0@pci0:0:5:0:	   class=0x088000 card=0x01011137 chip=0x3c288086 rev=0x07 hdr=0x00
	vendor	 = 'Intel Corporation'
	device	 = 'Xeon E5/Core i7 Address Map, VTd_Misc, System Management'
	class	  = base peripheral
none1@pci0:0:5:2:	   class=0x088000 card=0x01011137 chip=0x3c2a8086 rev=0x07 hdr=0x00
	vendor	 = 'Intel Corporation'
	device	 = 'Xeon E5/Core i7 Control Status and Global Errors'
	class	  = base peripheral
ioapic0@pci0:0:5:4:	 class=0x080020 card=0x01011137 chip=0x3c2c8086 rev=0x07 hdr=0x00
	vendor	 = 'Intel Corporation'
	device	 = 'Xeon E5/Core i7 I/O APIC'
	class	  = base peripheral
	subclass   = interrupt controller
pcib6@pci0:0:17:0:	  class=0x060400 card=0x01011137 chip=0x1d3e8086 rev=0x06 hdr=0x01
	vendor	 = 'Intel Corporation'
	device	 = 'C600/X79 series chipset PCI Express Virtual Root Port'
	class	  = bridge
	subclass   = PCI-PCI
ehci0@pci0:0:26:0:	  class=0x0c0320 card=0x01011137 chip=0x1d2d8086 rev=0x06 hdr=0x00
	vendor	 = 'Intel Corporation'
	device	 = 'C600/X79 series chipset USB2 Enhanced Host Controller'
	class	  = serial bus
	subclass   = USB
pcib7@pci0:0:28:0:	  class=0x060400 card=0x01011137 chip=0x1d108086 rev=0xb6 hdr=0x01
	vendor	 = 'Intel Corporation'
	device	 = 'C600/X79 series chipset PCI Express Root Port 1'
	class	  = bridge
	subclass   = PCI-PCI
pcib8@pci0:0:28:7:	  class=0x060400 card=0x01011137 chip=0x1d1e8086 rev=0xb6 hdr=0x01
	vendor	 = 'Intel Corporation'
	device	 = 'C600/X79 series chipset PCI Express Root Port 8'
	class	  = bridge
	subclass   = PCI-PCI
ehci1@pci0:0:29:0:	  class=0x0c0320 card=0x01011137 chip=0x1d268086 rev=0x06 hdr=0x00
	vendor	 = 'Intel Corporation'
	device	 = 'C600/X79 series chipset USB2 Enhanced Host Controller'
	class	  = serial bus
	subclass   = USB
pcib9@pci0:0:30:0:	  class=0x060401 card=0x01011137 chip=0x244e8086 rev=0xa6 hdr=0x01
	vendor	 = 'Intel Corporation'
	device	 = '82801 PCI Bridge'
	class	  = bridge
	subclass   = PCI-PCI
isab0@pci0:0:31:0:	  class=0x060100 card=0x01011137 chip=0x1d418086 rev=0x06 hdr=0x00
	vendor	 = 'Intel Corporation'
	device	 = 'C600/X79 series chipset LPC Controller'
	class	  = bridge
	subclass   = PCI-ISA
none2@pci0:0:31:6:	  class=0x118000 card=0x01011137 chip=0x1d248086 rev=0x06 hdr=0x00
	vendor	 = 'Intel Corporation'
	device	 = 'C600/X79 series chipset Thermal Management Controller'
	class	  = dasp
igb0@pci0:2:0:0:		class=0x020000 card=0x008b1137 chip=0x15218086 rev=0x01 hdr=0x00
	vendor	 = 'Intel Corporation'
	device	 = 'I350 Gigabit Network Connection'
	class	  = network
	subclass   = ethernet
igb1@pci0:2:0:1:		class=0x020000 card=0x008b1137 chip=0x15218086 rev=0x01 hdr=0x00
	vendor	 = 'Intel Corporation'
	device	 = 'I350 Gigabit Network Connection'
	class	  = network
	subclass   = ethernet
igb2@pci0:2:0:2:		class=0x020000 card=0x008b1137 chip=0x15218086 rev=0x01 hdr=0x00
	vendor	 = 'Intel Corporation'
	device	 = 'I350 Gigabit Network Connection'
	class	  = network
	subclass   = ethernet
igb3@pci0:2:0:3:		class=0x020000 card=0x008b1137 chip=0x15218086 rev=0x01 hdr=0x00
	vendor	 = 'Intel Corporation'
	device	 = 'I350 Gigabit Network Connection'
	class	  = network
	subclass   = ethernet
mps0@pci0:4:0:0:		class=0x010700 card=0x30401000 chip=0x00871000 rev=0x05 hdr=0x00
	vendor	 = 'LSI Logic / Symbios Logic'
	device	 = 'SAS2308 PCI-Express Fusion-MPT SAS-2'
	class	  = mass storage
	subclass   = SAS
vgapci0@pci0:9:0:0:	 class=0x030000 card=0x01011137 chip=0x0522102b rev=0x02 hdr=0x00
	vendor	 = 'Matrox Electronics Systems Ltd.'
	device	 = 'MGA G200e [Pilot] ServerEngines (SEP1)'
	class	  = display
	subclass   = VGA
none3@pci0:127:8:0:	 class=0x088000 card=0x01011137 chip=0x3c808086 rev=0x07 hdr=0x00
	vendor	 = 'Intel Corporation'
	device	 = 'Xeon E5/Core i7 QPI Link 0'
	class	  = base peripheral
none4@pci0:127:8:3:	 class=0x088000 card=0x01011137 chip=0x3c838086 rev=0x07 hdr=0x00
	vendor	 = 'Intel Corporation'
	device	 = 'Xeon E5/Core i7 QPI Link Reut 0'
	class	  = base peripheral
none5@pci0:127:8:4:	 class=0x088000 card=0x01011137 chip=0x3c848086 rev=0x07 hdr=0x00
	vendor	 = 'Intel Corporation'
	device	 = 'Xeon E5/Core i7 QPI Link Reut 0'
	class	  = base peripheral
none6@pci0:127:9:0:	 class=0x088000 card=0x01011137 chip=0x3c908086 rev=0x07 hdr=0x00
	vendor	 = 'Intel Corporation'
	device	 = 'Xeon E5/Core i7 QPI Link 1'
	class	  = base peripheral
none7@pci0:127:9:3:	 class=0x088000 card=0x01011137 chip=0x3c938086 rev=0x07 hdr=0x00
	vendor	 = 'Intel Corporation'
	device	 = 'Xeon E5/Core i7 QPI Link Reut 1'
	class	  = base peripheral
none8@pci0:127:9:4:	 class=0x088000 card=0x01011137 chip=0x3c948086 rev=0x07 hdr=0x00
	vendor	 = 'Intel Corporation'
	device	 = 'Xeon E5/Core i7 QPI Link Reut 1'
	class	  = base peripheral
none9@pci0:127:10:0:	class=0x088000 card=0x01011137 chip=0x3cc08086 rev=0x07 hdr=0x00
	vendor	 = 'Intel Corporation'
	device	 = 'Xeon E5/Core i7 Power Control Unit 0'
	class	  = base peripheral
none10@pci0:127:10:1:   class=0x088000 card=0x01011137 chip=0x3cc18086 rev=0x07 hdr=0x00
	vendor	 = 'Intel Corporation'
	device	 = 'Xeon E5/Core i7 Power Control Unit 1'
	class	  = base peripheral
none11@pci0:127:10:2:   class=0x088000 card=0x01011137 chip=0x3cc28086 rev=0x07 hdr=0x00
	vendor	 = 'Intel Corporation'
	device	 = 'Xeon E5/Core i7 Power Control Unit 2'
	class	  = base peripheral
none12@pci0:127:10:3:   class=0x088000 card=0x01011137 chip=0x3cd08086 rev=0x07 hdr=0x00
	vendor	 = 'Intel Corporation'
	device	 = 'Xeon E5/Core i7 Power Control Unit 3'
	class	  = base peripheral
none13@pci0:127:11:0:   class=0x088000 card=0x01011137 chip=0x3ce08086 rev=0x07 hdr=0x00
	vendor	 = 'Intel Corporation'
	device	 = 'Xeon E5/Core i7 Interrupt Control Registers'
	class	  = base peripheral
none14@pci0:127:11:3:   class=0x088000 card=0x01011137 chip=0x3ce38086 rev=0x07 hdr=0x00
	vendor	 = 'Intel Corporation'
	device	 = 'Xeon E5/Core i7 Semaphore and Scratchpad Configuration Registers'
	class	  = base peripheral
none15@pci0:127:12:0:   class=0x088000 card=0x01011137 chip=0x3ce88086 rev=0x07 hdr=0x00
	vendor	 = 'Intel Corporation'
	device	 = 'Xeon E5/Core i7 Unicast Register 0'
	class	  = base peripheral
none16@pci0:127:12:1:   class=0x088000 card=0x01011137 chip=0x3ce88086 rev=0x07 hdr=0x00
	vendor	 = 'Intel Corporation'
	device	 = 'Xeon E5/Core i7 Unicast Register 0'
	class	  = base peripheral
none17@pci0:127:12:2:   class=0x088000 card=0x01011137 chip=0x3ce88086 rev=0x07 hdr=0x00
	vendor	 = 'Intel Corporation'
	device	 = 'Xeon E5/Core i7 Unicast Register 0'
	class	  = base peripheral
none18@pci0:127:12:6:   class=0x088000 card=0x01011137 chip=0x3cf48086 rev=0x07 hdr=0x00
	vendor	 = 'Intel Corporation'
	device	 = 'Xeon E5/Core i7 Integrated Memory Controller System Address Decoder 0'
	class	  = base peripheral
none19@pci0:127:12:7:   class=0x088000 card=0x01011137 chip=0x3cf68086 rev=0x07 hdr=0x00
	vendor	 = 'Intel Corporation'
	device	 = 'Xeon E5/Core i7 System Address Decoder'
	class	  = base peripheral
none20@pci0:127:13:0:   class=0x088000 card=0x01011137 chip=0x3ce88086 rev=0x07 hdr=0x00
	vendor	 = 'Intel Corporation'
	device	 = 'Xeon E5/Core i7 Unicast Register 0'
	class	  = base peripheral
none21@pci0:127:13:1:   class=0x088000 card=0x01011137 chip=0x3ce88086 rev=0x07 hdr=0x00
	vendor	 = 'Intel Corporation'
	device	 = 'Xeon E5/Core i7 Unicast Register 0'
	class	  = base peripheral
none22@pci0:127:13:2:   class=0x088000 card=0x01011137 chip=0x3ce88086 rev=0x07 hdr=0x00
	vendor	 = 'Intel Corporation'
	device	 = 'Xeon E5/Core i7 Unicast Register 0'
	class	  = base peripheral
none23@pci0:127:13:6:   class=0x088000 card=0x01011137 chip=0x3cf58086 rev=0x07 hdr=0x00
	vendor	 = 'Intel Corporation'
	device	 = 'Xeon E5/Core i7 Integrated Memory Controller System Address Decoder 1'
	class	  = base peripheral
none24@pci0:127:14:0:   class=0x088000 card=0x01011137 chip=0x3ca08086 rev=0x07 hdr=0x00
	vendor	 = 'Intel Corporation'
	device	 = 'Xeon E5/Core i7 Processor Home Agent'
	class	  = base peripheral
none25@pci0:127:14:1:   class=0x110100 card=0x01011137 chip=0x3c468086 rev=0x07 hdr=0x00
	vendor	 = 'Intel Corporation'
	device	 = 'Xeon E5/Core i7 Processor Home Agent Performance Monitoring'
	class	  = dasp
	subclass   = performance counters
none26@pci0:127:15:0:   class=0x088000 card=0x01011137 chip=0x3ca88086 rev=0x07 hdr=0x00
	vendor	 = 'Intel Corporation'
	device	 = 'Xeon E5/Core i7 Integrated Memory Controller Registers'
	class	  = base peripheral
none27@pci0:127:15:1:   class=0x088000 card=0x01011137 chip=0x3c718086 rev=0x07 hdr=0x00
	vendor	 = 'Intel Corporation'
	device	 = 'Xeon E5/Core i7 Integrated Memory Controller RAS Registers'
	class	  = base peripheral
none28@pci0:127:15:2:   class=0x088000 card=0x01011137 chip=0x3caa8086 rev=0x07 hdr=0x00
	vendor	 = 'Intel Corporation'
	device	 = 'Xeon E5/Core i7 Integrated Memory Controller Target Address Decoder 0'
	class	  = base peripheral
none29@pci0:127:15:3:   class=0x088000 card=0x01011137 chip=0x3cab8086 rev=0x07 hdr=0x00
	vendor	 = 'Intel Corporation'
	device	 = 'Xeon E5/Core i7 Integrated Memory Controller Target Address Decoder 1'
	class	  = base peripheral
none30@pci0:127:15:4:   class=0x088000 card=0x01011137 chip=0x3cac8086 rev=0x07 hdr=0x00
	vendor	 = 'Intel Corporation'
	device	 = 'Xeon E5/Core i7 Integrated Memory Controller Target Address Decoder 2'
	class	  = base peripheral
none31@pci0:127:15:5:   class=0x088000 card=0x01011137 chip=0x3cad8086 rev=0x07 hdr=0x00
	vendor	 = 'Intel Corporation'
	device	 = 'Xeon E5/Core i7 Integrated Memory Controller Target Address Decoder 3'
	class	  = base peripheral
none32@pci0:127:15:6:   class=0x088000 card=0x01011137 chip=0x3cae8086 rev=0x07 hdr=0x00
	vendor	 = 'Intel Corporation'
	device	 = 'Xeon E5/Core i7 Integrated Memory Controller Target Address Decoder 4'
	class	  = base peripheral
none33@pci0:127:16:0:   class=0x088000 card=0x01011137 chip=0x3cb08086 rev=0x07 hdr=0x00
	vendor	 = 'Intel Corporation'
	device	 = 'Xeon E5/Core i7 Integrated Memory Controller Channel 0-3 Thermal Control 0'
	class	  = base peripheral
none34@pci0:127:16:1:   class=0x088000 card=0x01011137 chip=0x3cb18086 rev=0x07 hdr=0x00
	vendor	 = 'Intel Corporation'
	device	 = 'Xeon E5/Core i7 Integrated Memory Controller Channel 0-3 Thermal Control 1'
	class	  = base peripheral
none35@pci0:127:16:2:   class=0x088000 card=0x01011137 chip=0x3cb28086 rev=0x07 hdr=0x00
	vendor	 = 'Intel Corporation'
	device	 = 'Xeon E5/Core i7 Integrated Memory Controller ERROR Registers 0'
	class	  = base peripheral
none36@pci0:127:16:3:   class=0x088000 card=0x01011137 chip=0x3cb38086 rev=0x07 hdr=0x00
	vendor	 = 'Intel Corporation'
	device	 = 'Xeon E5/Core i7 Integrated Memory Controller ERROR Registers 1'
	class	  = base peripheral
none37@pci0:127:16:4:   class=0x088000 card=0x01011137 chip=0x3cb48086 rev=0x07 hdr=0x00
	vendor	 = 'Intel Corporation'
	device	 = 'Xeon E5/Core i7 Integrated Memory Controller Channel 0-3 Thermal Control 2'
	class	  = base peripheral
none38@pci0:127:16:5:   class=0x088000 card=0x01011137 chip=0x3cb58086 rev=0x07 hdr=0x00
	vendor	 = 'Intel Corporation'
	device	 = 'Xeon E5/Core i7 Integrated Memory Controller Channel 0-3 Thermal Control 3'
	class	  = base peripheral
none39@pci0:127:16:6:   class=0x088000 card=0x01011137 chip=0x3cb68086 rev=0x07 hdr=0x00
	vendor	 = 'Intel Corporation'
	device	 = 'Xeon E5/Core i7 Integrated Memory Controller ERROR Registers 2'
	class	  = base peripheral
none40@pci0:127:16:7:   class=0x088000 card=0x01011137 chip=0x3cb78086 rev=0x07 hdr=0x00
	vendor	 = 'Intel Corporation'
	device	 = 'Xeon E5/Core i7 Integrated Memory Controller ERROR Registers 3'
	class	  = base peripheral
none41@pci0:127:17:0:   class=0x088000 card=0x01011137 chip=0x3cb88086 rev=0x07 hdr=0x00
	vendor	 = 'Intel Corporation'
	device	 = 'Xeon E5/Core i7 DDRIO'
	class	  = base peripheral
none42@pci0:127:19:0:   class=0x088000 card=0x01011137 chip=0x3ce48086 rev=0x07 hdr=0x00
	vendor	 = 'Intel Corporation'
	device	 = 'Xeon E5/Core i7 R2PCIe'
	class	  = base peripheral
none43@pci0:127:19:1:   class=0x110100 card=0x01011137 chip=0x3c438086 rev=0x07 hdr=0x00
	vendor	 = 'Intel Corporation'
	device	 = 'Xeon E5/Core i7 Ring to PCI Express Performance Monitor'
	class	  = dasp
	subclass   = performance counters
none44@pci0:127:19:4:   class=0x110100 card=0x01011137 chip=0x3ce68086 rev=0x07 hdr=0x00
	vendor	 = 'Intel Corporation'
	device	 = 'Xeon E5/Core i7 QuickPath Interconnect Agent Ring Registers'
	class	  = dasp
	subclass   = performance counters
none45@pci0:127:19:5:   class=0x110100 card=0x01011137 chip=0x3c448086 rev=0x07 hdr=0x00
	vendor	 = 'Intel Corporation'
	device	 = 'Xeon E5/Core i7 Ring to QuickPath Interconnect Link 0 Performance Monitor'
	class	  = dasp
	subclass   = performance counters
none46@pci0:127:19:6:   class=0x088000 card=0x01011137 chip=0x3c458086 rev=0x07 hdr=0x00
	vendor	 = 'Intel Corporation'
	device	 = 'Xeon E5/Core i7 Ring to QuickPath Interconnect Link 1 Performance Monitor'
	class	  = base peripheral
pcib12@pci0:128:1:0:	class=0x060400 card=0x01011137 chip=0x3c028086 rev=0x07 hdr=0x01
	vendor	 = 'Intel Corporation'
	device	 = 'Xeon E5/Core i7 IIO PCI Express Root Port 1a'
	class	  = bridge
	subclass   = PCI-PCI
pcib13@pci0:128:2:0:	class=0x060400 card=0x01011137 chip=0x3c048086 rev=0x07 hdr=0x01
	vendor	 = 'Intel Corporation'
	device	 = 'Xeon E5/Core i7 IIO PCI Express Root Port 2a'
	class	  = bridge
	subclass   = PCI-PCI
pcib14@pci0:128:3:0:	class=0x060400 card=0x01011137 chip=0x3c088086 rev=0x07 hdr=0x01
	vendor	 = 'Intel Corporation'
	device	 = 'Xeon E5/Core i7 IIO PCI Express Root Port 3a in PCI Express Mode'
	class	  = bridge
	subclass   = PCI-PCI
none47@pci0:128:5:0:	class=0x088000 card=0x01011137 chip=0x3c288086 rev=0x07 hdr=0x00
	vendor	 = 'Intel Corporation'
	device	 = 'Xeon E5/Core i7 Address Map, VTd_Misc, System Management'
	class	  = base peripheral
none48@pci0:128:5:2:	class=0x088000 card=0x01011137 chip=0x3c2a8086 rev=0x07 hdr=0x00
	vendor	 = 'Intel Corporation'
	device	 = 'Xeon E5/Core i7 Control Status and Global Errors'
	class	  = base peripheral
ioapic1@pci0:128:5:4:   class=0x080020 card=0x01011137 chip=0x3c2c8086 rev=0x07 hdr=0x00
	vendor	 = 'Intel Corporation'
	device	 = 'Xeon E5/Core i7 I/O APIC'
	class	  = base peripheral
	subclass   = interrupt controller
mrsas0@pci0:130:0:0:	class=0x010400 card=0x92711000 chip=0x005b1000 rev=0x05 hdr=0x00
	vendor	 = 'LSI Logic / Symbios Logic'
	device	 = 'MegaRAID SAS 2208 [Thunderbolt]'
	class	  = mass storage
	subclass   = RAID
t5iov0@pci0:131:0:0:	class=0x020000 card=0x00001425 chip=0x50011425 rev=0x00 hdr=0x00
	vendor	 = 'Chelsio Communications Inc'
	device	 = 'T520-CR Unified Wire Ethernet Controller'
	class	  = network
	subclass   = ethernet
t5iov1@pci0:131:0:1:	class=0x020000 card=0x00001425 chip=0x50011425 rev=0x00 hdr=0x00
	vendor	 = 'Chelsio Communications Inc'
	device	 = 'T520-CR Unified Wire Ethernet Controller'
	class	  = network
	subclass   = ethernet
t5iov2@pci0:131:0:2:	class=0x020000 card=0x00001425 chip=0x50011425 rev=0x00 hdr=0x00
	vendor	 = 'Chelsio Communications Inc'
	device	 = 'T520-CR Unified Wire Ethernet Controller'
	class	  = network
	subclass   = ethernet
t5iov3@pci0:131:0:3:	class=0x020000 card=0x00001425 chip=0x50011425 rev=0x00 hdr=0x00
	vendor	 = 'Chelsio Communications Inc'
	device	 = 'T520-CR Unified Wire Ethernet Controller'
	class	  = network
	subclass   = ethernet
t5nex0@pci0:131:0:4:	class=0x020000 card=0x00001425 chip=0x54011425 rev=0x00 hdr=0x00
	vendor	 = 'Chelsio Communications Inc'
	device	 = 'T520-CR Unified Wire Ethernet Controller'
	class	  = network
	subclass   = ethernet
none49@pci0:131:0:5:	class=0x010000 card=0x00001425 chip=0x55011425 rev=0x00 hdr=0x00
	vendor	 = 'Chelsio Communications Inc'
	device	 = 'T520-CR Unified Wire Storage Controller'
	class	  = mass storage
	subclass   = SCSI
none50@pci0:131:0:6:	class=0x0c0400 card=0x00001425 chip=0x56011425 rev=0x00 hdr=0x00
	vendor	 = 'Chelsio Communications Inc'
	device	 = 'T520-CR Unified Wire Storage Controller'
	class	  = serial bus
	subclass   = Fibre Channel
none51@pci0:255:8:0:	class=0x088000 card=0x01011137 chip=0x3c808086 rev=0x07 hdr=0x00
	vendor	 = 'Intel Corporation'
	device	 = 'Xeon E5/Core i7 QPI Link 0'
	class	  = base peripheral
none52@pci0:255:8:3:	class=0x088000 card=0x01011137 chip=0x3c838086 rev=0x07 hdr=0x00
	vendor	 = 'Intel Corporation'
	device	 = 'Xeon E5/Core i7 QPI Link Reut 0'
	class	  = base peripheral
none53@pci0:255:8:4:	class=0x088000 card=0x01011137 chip=0x3c848086 rev=0x07 hdr=0x00
	vendor	 = 'Intel Corporation'
	device	 = 'Xeon E5/Core i7 QPI Link Reut 0'
	class	  = base peripheral
none54@pci0:255:9:0:	class=0x088000 card=0x01011137 chip=0x3c908086 rev=0x07 hdr=0x00
	vendor	 = 'Intel Corporation'
	device	 = 'Xeon E5/Core i7 QPI Link 1'
	class	  = base peripheral
none55@pci0:255:9:3:	class=0x088000 card=0x01011137 chip=0x3c938086 rev=0x07 hdr=0x00
	vendor	 = 'Intel Corporation'
	device	 = 'Xeon E5/Core i7 QPI Link Reut 1'
	class	  = base peripheral
none56@pci0:255:9:4:	class=0x088000 card=0x01011137 chip=0x3c948086 rev=0x07 hdr=0x00
	vendor	 = 'Intel Corporation'
	device	 = 'Xeon E5/Core i7 QPI Link Reut 1'
	class	  = base peripheral
none57@pci0:255:10:0:   class=0x088000 card=0x01011137 chip=0x3cc08086 rev=0x07 hdr=0x00
	vendor	 = 'Intel Corporation'
	device	 = 'Xeon E5/Core i7 Power Control Unit 0'
	class	  = base peripheral
none58@pci0:255:10:1:   class=0x088000 card=0x01011137 chip=0x3cc18086 rev=0x07 hdr=0x00
	vendor	 = 'Intel Corporation'
	device	 = 'Xeon E5/Core i7 Power Control Unit 1'
	class	  = base peripheral
none59@pci0:255:10:2:   class=0x088000 card=0x01011137 chip=0x3cc28086 rev=0x07 hdr=0x00
	vendor	 = 'Intel Corporation'
	device	 = 'Xeon E5/Core i7 Power Control Unit 2'
	class	  = base peripheral
none60@pci0:255:10:3:   class=0x088000 card=0x01011137 chip=0x3cd08086 rev=0x07 hdr=0x00
	vendor	 = 'Intel Corporation'
	device	 = 'Xeon E5/Core i7 Power Control Unit 3'
	class	  = base peripheral
none61@pci0:255:11:0:   class=0x088000 card=0x01011137 chip=0x3ce08086 rev=0x07 hdr=0x00
	vendor	 = 'Intel Corporation'
	device	 = 'Xeon E5/Core i7 Interrupt Control Registers'
	class	  = base peripheral
none62@pci0:255:11:3:   class=0x088000 card=0x01011137 chip=0x3ce38086 rev=0x07 hdr=0x00
	vendor	 = 'Intel Corporation'
	device	 = 'Xeon E5/Core i7 Semaphore and Scratchpad Configuration Registers'
	class	  = base peripheral
none63@pci0:255:12:0:   class=0x088000 card=0x01011137 chip=0x3ce88086 rev=0x07 hdr=0x00
	vendor	 = 'Intel Corporation'
	device	 = 'Xeon E5/Core i7 Unicast Register 0'
	class	  = base peripheral
none64@pci0:255:12:1:   class=0x088000 card=0x01011137 chip=0x3ce88086 rev=0x07 hdr=0x00
	vendor	 = 'Intel Corporation'
	device	 = 'Xeon E5/Core i7 Unicast Register 0'
	class	  = base peripheral
none65@pci0:255:12:2:   class=0x088000 card=0x01011137 chip=0x3ce88086 rev=0x07 hdr=0x00
	vendor	 = 'Intel Corporation'
	device	 = 'Xeon E5/Core i7 Unicast Register 0'
	class	  = base peripheral
none66@pci0:255:12:6:   class=0x088000 card=0x01011137 chip=0x3cf48086 rev=0x07 hdr=0x00
	vendor	 = 'Intel Corporation'
	device	 = 'Xeon E5/Core i7 Integrated Memory Controller System Address Decoder 0'
	class	  = base peripheral
none67@pci0:255:12:7:   class=0x088000 card=0x01011137 chip=0x3cf68086 rev=0x07 hdr=0x00
	vendor	 = 'Intel Corporation'
	device	 = 'Xeon E5/Core i7 System Address Decoder'
	class	  = base peripheral
none68@pci0:255:13:0:   class=0x088000 card=0x01011137 chip=0x3ce88086 rev=0x07 hdr=0x00
	vendor	 = 'Intel Corporation'
	device	 = 'Xeon E5/Core i7 Unicast Register 0'
	class	  = base peripheral
none69@pci0:255:13:1:   class=0x088000 card=0x01011137 chip=0x3ce88086 rev=0x07 hdr=0x00
	vendor	 = 'Intel Corporation'
	device	 = 'Xeon E5/Core i7 Unicast Register 0'
	class	  = base peripheral
none70@pci0:255:13:2:   class=0x088000 card=0x01011137 chip=0x3ce88086 rev=0x07 hdr=0x00
	vendor	 = 'Intel Corporation'
	device	 = 'Xeon E5/Core i7 Unicast Register 0'
	class	  = base peripheral
none71@pci0:255:13:6:   class=0x088000 card=0x01011137 chip=0x3cf58086 rev=0x07 hdr=0x00
	vendor	 = 'Intel Corporation'
	device	 = 'Xeon E5/Core i7 Integrated Memory Controller System Address Decoder 1'
	class	  = base peripheral
none72@pci0:255:14:0:   class=0x088000 card=0x01011137 chip=0x3ca08086 rev=0x07 hdr=0x00
	vendor	 = 'Intel Corporation'
	device	 = 'Xeon E5/Core i7 Processor Home Agent'
	class	  = base peripheral
none73@pci0:255:14:1:   class=0x110100 card=0x01011137 chip=0x3c468086 rev=0x07 hdr=0x00
	vendor	 = 'Intel Corporation'
	device	 = 'Xeon E5/Core i7 Processor Home Agent Performance Monitoring'
	class	  = dasp
	subclass   = performance counters
none74@pci0:255:15:0:   class=0x088000 card=0x01011137 chip=0x3ca88086 rev=0x07 hdr=0x00
	vendor	 = 'Intel Corporation'
	device	 = 'Xeon E5/Core i7 Integrated Memory Controller Registers'
	class	  = base peripheral
none75@pci0:255:15:1:   class=0x088000 card=0x01011137 chip=0x3c718086 rev=0x07 hdr=0x00
	vendor	 = 'Intel Corporation'
	device	 = 'Xeon E5/Core i7 Integrated Memory Controller RAS Registers'
	class	  = base peripheral
none76@pci0:255:15:2:   class=0x088000 card=0x01011137 chip=0x3caa8086 rev=0x07 hdr=0x00
	vendor	 = 'Intel Corporation'
	device	 = 'Xeon E5/Core i7 Integrated Memory Controller Target Address Decoder 0'
	class	  = base peripheral
none77@pci0:255:15:3:   class=0x088000 card=0x01011137 chip=0x3cab8086 rev=0x07 hdr=0x00
	vendor	 = 'Intel Corporation'
	device	 = 'Xeon E5/Core i7 Integrated Memory Controller Target Address Decoder 1'
	class	  = base peripheral
none78@pci0:255:15:4:   class=0x088000 card=0x01011137 chip=0x3cac8086 rev=0x07 hdr=0x00
	vendor	 = 'Intel Corporation'
	device	 = 'Xeon E5/Core i7 Integrated Memory Controller Target Address Decoder 2'
	class	  = base peripheral
none79@pci0:255:15:5:   class=0x088000 card=0x01011137 chip=0x3cad8086 rev=0x07 hdr=0x00
	vendor	 = 'Intel Corporation'
	device	 = 'Xeon E5/Core i7 Integrated Memory Controller Target Address Decoder 3'
	class	  = base peripheral
none80@pci0:255:15:6:   class=0x088000 card=0x01011137 chip=0x3cae8086 rev=0x07 hdr=0x00
	vendor	 = 'Intel Corporation'
	device	 = 'Xeon E5/Core i7 Integrated Memory Controller Target Address Decoder 4'
	class	  = base peripheral
none81@pci0:255:16:0:   class=0x088000 card=0x01011137 chip=0x3cb08086 rev=0x07 hdr=0x00
	vendor	 = 'Intel Corporation'
	device	 = 'Xeon E5/Core i7 Integrated Memory Controller Channel 0-3 Thermal Control 0'
	class	  = base peripheral
none82@pci0:255:16:1:   class=0x088000 card=0x01011137 chip=0x3cb18086 rev=0x07 hdr=0x00
	vendor	 = 'Intel Corporation'
	device	 = 'Xeon E5/Core i7 Integrated Memory Controller Channel 0-3 Thermal Control 1'
	class	  = base peripheral
none83@pci0:255:16:2:   class=0x088000 card=0x01011137 chip=0x3cb28086 rev=0x07 hdr=0x00
	vendor	 = 'Intel Corporation'
	device	 = 'Xeon E5/Core i7 Integrated Memory Controller ERROR Registers 0'
	class	  = base peripheral
none84@pci0:255:16:3:   class=0x088000 card=0x01011137 chip=0x3cb38086 rev=0x07 hdr=0x00
	vendor	 = 'Intel Corporation'
	device	 = 'Xeon E5/Core i7 Integrated Memory Controller ERROR Registers 1'
	class	  = base peripheral
none85@pci0:255:16:4:   class=0x088000 card=0x01011137 chip=0x3cb48086 rev=0x07 hdr=0x00
	vendor	 = 'Intel Corporation'
	device	 = 'Xeon E5/Core i7 Integrated Memory Controller Channel 0-3 Thermal Control 2'
	class	  = base peripheral
none86@pci0:255:16:5:   class=0x088000 card=0x01011137 chip=0x3cb58086 rev=0x07 hdr=0x00
	vendor	 = 'Intel Corporation'
	device	 = 'Xeon E5/Core i7 Integrated Memory Controller Channel 0-3 Thermal Control 3'
	class	  = base peripheral
none87@pci0:255:16:6:   class=0x088000 card=0x01011137 chip=0x3cb68086 rev=0x07 hdr=0x00
	vendor	 = 'Intel Corporation'
	device	 = 'Xeon E5/Core i7 Integrated Memory Controller ERROR Registers 2'
	class	  = base peripheral
none88@pci0:255:16:7:   class=0x088000 card=0x01011137 chip=0x3cb78086 rev=0x07 hdr=0x00
	vendor	 = 'Intel Corporation'
	device	 = 'Xeon E5/Core i7 Integrated Memory Controller ERROR Registers 3'
	class	  = base peripheral
none89@pci0:255:17:0:   class=0x088000 card=0x01011137 chip=0x3cb88086 rev=0x07 hdr=0x00
	vendor	 = 'Intel Corporation'
	device	 = 'Xeon E5/Core i7 DDRIO'
	class	  = base peripheral
none90@pci0:255:19:0:   class=0x088000 card=0x01011137 chip=0x3ce48086 rev=0x07 hdr=0x00
	vendor	 = 'Intel Corporation'
	device	 = 'Xeon E5/Core i7 R2PCIe'
	class	  = base peripheral
none91@pci0:255:19:1:   class=0x110100 card=0x01011137 chip=0x3c438086 rev=0x07 hdr=0x00
	vendor	 = 'Intel Corporation'
	device	 = 'Xeon E5/Core i7 Ring to PCI Express Performance Monitor'
	class	  = dasp
	subclass   = performance counters
none92@pci0:255:19:4:   class=0x110100 card=0x01011137 chip=0x3ce68086 rev=0x07 hdr=0x00
	vendor	 = 'Intel Corporation'
	device	 = 'Xeon E5/Core i7 QuickPath Interconnect Agent Ring Registers'
	class	  = dasp
	subclass   = performance counters
none93@pci0:255:19:5:   class=0x110100 card=0x01011137 chip=0x3c448086 rev=0x07 hdr=0x00
	vendor	 = 'Intel Corporation'
	device	 = 'Xeon E5/Core i7 Ring to QuickPath Interconnect Link 0 Performance Monitor'
	class	  = dasp
	subclass   = performance counters
none94@pci0:255:19:6:   class=0x088000 card=0x01011137 chip=0x3c458086 rev=0x07 hdr=0x00
	vendor	 = 'Intel Corporation'
	device	 = 'Xeon E5/Core i7 Ring to QuickPath Interconnect Link 1 Performance Monitor'
	class	  = base peripheral
 
Joined
Dec 29, 2014
Messages
1,135
devlist from secondary

Code:
root@freenas:/nonexistent # camcontrol devlist
<HP DG0300BALVP HPD4>			  at scbus0 target 8 lun 0 (pass0,da0)
<HP DG0300BALVP HPD4>			  at scbus0 target 9 lun 0 (pass1,da1)
<HP DG0300BALVP HPD4>			  at scbus0 target 10 lun 0 (pass2,da2)
<HP EG0300FAWHV HPDF>			  at scbus0 target 11 lun 0 (pass3,da3)
<HP DG0300BALVP HPD4>			  at scbus0 target 12 lun 0 (pass4,da4)
<HP DG0300FAMWN HPDF>			  at scbus0 target 13 lun 0 (pass5,da5)
<HP DG0300BALVP HPD4>			  at scbus0 target 14 lun 0 (pass6,da6)
<HP DG0300BALVP HPD4>			  at scbus0 target 15 lun 0 (pass7,da7)
<HP DG0300BALVP HPD4>			  at scbus0 target 16 lun 0 (pass8,da8)
<HP DG0300BALVP HPD4>			  at scbus0 target 17 lun 0 (pass9,da9)
<HP EG0300FAWHV HPDE>			  at scbus0 target 18 lun 0 (pass10,da10)
<HP EG0300FAWHV HPDE>			  at scbus0 target 19 lun 0 (pass11,da11)
<HP DG0300BALVP HPD4>			  at scbus0 target 20 lun 0 (pass12,da12)
<HP DG0300BALVP HPD4>			  at scbus0 target 21 lun 0 (pass13,da13)
<HP EG0300FBDSP HPD6>			  at scbus0 target 22 lun 0 (pass14,da14)
<HP DG0300BALVP HPD4>			  at scbus0 target 23 lun 0 (pass15,da15)
<HP DG0300BALVP HPD4>			  at scbus0 target 24 lun 0 (pass16,da16)
<HP EG0300FAWHV HPDE>			  at scbus0 target 25 lun 0 (pass17,da17)
<HP DG0300BALVP HPD4>			  at scbus0 target 26 lun 0 (pass18,da18)
<HP DG0300BALVP HPD4>			  at scbus0 target 27 lun 0 (pass19,da19)
<HP DG0300FAMWN HPDF>			  at scbus0 target 28 lun 0 (pass20,da20)
<HP EG0300FBLSE HPD8>			  at scbus0 target 29 lun 0 (pass21,da21)
<HP DG0300BALVP HPD4>			  at scbus0 target 30 lun 0 (pass22,da22)
<HP EG0300FAWHV HPDF>			  at scbus0 target 31 lun 0 (pass23,da23)
<HP DG0300BALVP HPD4>			  at scbus0 target 32 lun 0 (pass24,da24)
<HP D2700 SAS AJ941A 0149>		 at scbus0 target 33 lun 0 (ses0,pass25)
<HP DG0300BALVP HPD4>			  at scbus0 target 34 lun 0 (pass26,da25)
<HP DG0300BALVP HPD4>			  at scbus0 target 35 lun 0 (pass27,da26)
<HP DG0300BALVP HPD4>			  at scbus0 target 36 lun 0 (pass28,da27)
<HP EG0300FAWHV HPDF>			  at scbus0 target 37 lun 0 (pass29,da28)
<HP DG0300BALVP HPD4>			  at scbus0 target 38 lun 0 (pass30,da29)
<HP DG0300FAMWN HPDF>			  at scbus0 target 39 lun 0 (pass31,da30)
<HP DG0300BALVP HPD4>			  at scbus0 target 40 lun 0 (pass32,da31)
<HP DG0300BALVP HPD4>			  at scbus0 target 41 lun 0 (pass33,da32)
<HP DG0300BALVP HPD4>			  at scbus0 target 42 lun 0 (pass34,da33)
<HP DG0300BALVP HPD4>			  at scbus0 target 43 lun 0 (pass35,da34)
<HP EG0300FAWHV HPDE>			  at scbus0 target 44 lun 0 (pass36,da35)
<HP EG0300FAWHV HPDE>			  at scbus0 target 45 lun 0 (pass37,da36)
<HP DG0300BALVP HPD4>			  at scbus0 target 46 lun 0 (pass38,da37)
<HP DG0300BALVP HPD4>			  at scbus0 target 47 lun 0 (pass39,da38)
<HP EG0300FBDSP HPD6>			  at scbus0 target 48 lun 0 (pass40,da39)
<HP DG0300BALVP HPD4>			  at scbus0 target 49 lun 0 (pass41,da40)
<HP DG0300BALVP HPD4>			  at scbus0 target 50 lun 0 (pass42,da41)
<HP EG0300FAWHV HPDE>			  at scbus0 target 51 lun 0 (pass43,da42)
<HP DG0300BALVP HPD4>			  at scbus0 target 52 lun 0 (pass44,da43)
<HP DG0300BALVP HPD4>			  at scbus0 target 53 lun 0 (pass45,da44)
<HP DG0300FAMWN HPDF>			  at scbus0 target 54 lun 0 (pass46,da45)
<HP EG0300FBLSE HPD8>			  at scbus0 target 55 lun 0 (pass47,da46)
<HP DG0300BALVP HPD4>			  at scbus0 target 56 lun 0 (pass48,da47)
<HP EG0300FAWHV HPDF>			  at scbus0 target 57 lun 0 (pass49,da48)
<HP DG0300BALVP HPD4>			  at scbus0 target 58 lun 0 (pass50,da49)
<HP D2700 SAS AJ941A 0149>		 at scbus0 target 59 lun 0 (ses1,pass51)
<CISCO UCS 240 0809>			   at scbus2 target 8 lun 0 (ses2,pass52)
<SEAGATE ST300MM0006 A005>		 at scbus2 target 11 lun 0 (pass53,da50)
<SEAGATE ST300MM0006 A005>		 at scbus2 target 12 lun 0 (pass54,da51)
<HV Hypervisor_0 1.01>			 at scbus4 target 0 lun 0 (pass55,da52)


Here is the smartd.conf from the secondary

Code:
root@freenas:/nonexistent # cat /usr/local/etc/smartd.conf
################################################
# smartd.conf generated by /etc/ix.rc.d/ix-smartd
################################################
/dev/da49 -a -n never -W 0,0,0 -m root -M exec /usr/local/www/freenasUI/tools/smart_alert.py
/dev/da48 -a -n never -W 0,0,0 -m root -M exec /usr/local/www/freenasUI/tools/smart_alert.py
/dev/da47 -a -n never -W 0,0,0 -m root -M exec /usr/local/www/freenasUI/tools/smart_alert.py
/dev/da46 -a -n never -W 0,0,0 -m root -M exec /usr/local/www/freenasUI/tools/smart_alert.py
/dev/da45 -a -n never -W 0,0,0 -m root -M exec /usr/local/www/freenasUI/tools/smart_alert.py
/dev/da44 -a -n never -W 0,0,0 -m root -M exec /usr/local/www/freenasUI/tools/smart_alert.py
/dev/da43 -a -n never -W 0,0,0 -m root -M exec /usr/local/www/freenasUI/tools/smart_alert.py
/dev/da42 -a -n never -W 0,0,0 -m root -M exec /usr/local/www/freenasUI/tools/smart_alert.py
/dev/da41 -a -n never -W 0,0,0 -m root -M exec /usr/local/www/freenasUI/tools/smart_alert.py
/dev/da40 -a -n never -W 0,0,0 -m root -M exec /usr/local/www/freenasUI/tools/smart_alert.py
/dev/da39 -a -n never -W 0,0,0 -m root -M exec /usr/local/www/freenasUI/tools/smart_alert.py
/dev/da38 -a -n never -W 0,0,0 -m root -M exec /usr/local/www/freenasUI/tools/smart_alert.py
/dev/da37 -a -n never -W 0,0,0 -m root -M exec /usr/local/www/freenasUI/tools/smart_alert.py
/dev/da36 -a -n never -W 0,0,0 -m root -M exec /usr/local/www/freenasUI/tools/smart_alert.py
/dev/da35 -a -n never -W 0,0,0 -m root -M exec /usr/local/www/freenasUI/tools/smart_alert.py
/dev/da34 -a -n never -W 0,0,0 -m root -M exec /usr/local/www/freenasUI/tools/smart_alert.py
/dev/da33 -a -n never -W 0,0,0 -m root -M exec /usr/local/www/freenasUI/tools/smart_alert.py
/dev/da32 -a -n never -W 0,0,0 -m root -M exec /usr/local/www/freenasUI/tools/smart_alert.py
/dev/da31 -a -n never -W 0,0,0 -m root -M exec /usr/local/www/freenasUI/tools/smart_alert.py
/dev/da30 -a -n never -W 0,0,0 -m root -M exec /usr/local/www/freenasUI/tools/smart_alert.py
/dev/da29 -a -n never -W 0,0,0 -m root -M exec /usr/local/www/freenasUI/tools/smart_alert.py
/dev/da28 -a -n never -W 0,0,0 -m root -M exec /usr/local/www/freenasUI/tools/smart_alert.py
/dev/da27 -a -n never -W 0,0,0 -m root -M exec /usr/local/www/freenasUI/tools/smart_alert.py
/dev/da26 -a -n never -W 0,0,0 -m root -M exec /usr/local/www/freenasUI/tools/smart_alert.py
/dev/da25 -a -n never -W 0,0,0 -m root -M exec /usr/local/www/freenasUI/tools/smart_alert.py


Note that it doesn't pick up the drives attached to the 9271-8i here either (da50 and da51). See attached picture from the 9271 showing those two devices attached and configured as JBOD.
 

Attachments

  • FreeNAS - LSI virtual drives.PNG
    FreeNAS - LSI virtual drives.PNG
    71.6 KB · Views: 1,163
Last edited:
Status
Not open for further replies.
Top